1157x
004763
09-10-2020

Análisis de deformaciones de barras en polilíneas en RF-DEFORM

He definido una barra en una polilínea. Nun erhalte ich beim Verformungsnachweis dieses Stabes die Fehlermeldung, dass ein unzulässiger Stabtyp vorliegt. ¿Cuál es la causa y cómo puedo solucionarlo?


Respuesta:

En RF-DEFORM, solo puede calcular barras que estén definidas en una sola línea. Andernfalls wird die im Bild 1 dargestellte Fehlermeldung ausgegeben.

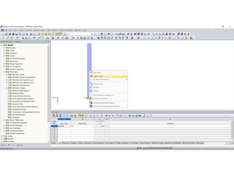
Die Polylinie kann mit der Funktion "Polylinie zerlegen" in Einzellinien zerlegt werden (Bild 2). Bei Geraden bietet es sich an, die überflüssigen Zwischenknoten zu löschen (Bild 3). Der Verformungsnachweis in RF-DEFORM ist dann möglich.



Autor

Sra. von Bloh proporciona soporte técnico a nuestros clientes y es responsable del desarrollo del programa SHAPE-THIN, así como de las estructuras de acero y aluminio.

Descargas


;