1157x
004763
2020-10-09

Analisi degli spostamenti generalizzati di aste su polilinee in RF-DEFORM

Ho definito un asta su una polilinea. Ora, durante la valutazione delle deformazioni di questa asta, viene visualizzato un messaggio di errore che indica che è stato utilizzato un tipo di membro non valido. Qual è la causa e come posso eliminarla?


Risposta:

In RF-DEFORM, è possibile verificare solo aste definite su una sola linea. In caso contrario, viene visualizzato il messaggio di errore mostrato nella Figura 01.

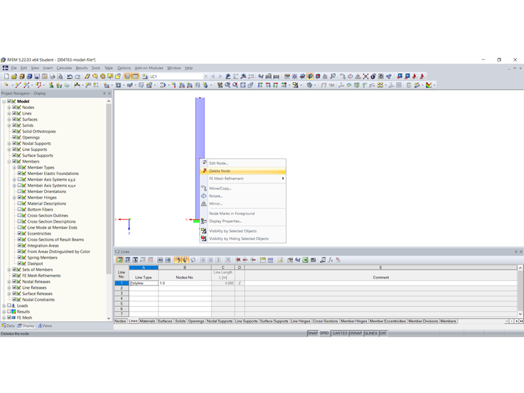
È possibile utilizzare la funzione "Esplodi polilinea" per scomporre la polilinea (Figura 02). Per le linee rette, si consiglia di eliminare i nodi intermedi ridondanti (Figura 03). Quindi, è possibile l'analisi delle deformazioni nel modulo aggiuntivo RF-DEFORM.



Autore

La signora von Bloh fornisce supporto tecnico per i nostri clienti ed è responsabile dello sviluppo del programma SHAPE‑THIN e delle strutture in acciaio e alluminio.

Download


;