1157x
004763
2020-10-09

Analiza odkształceń prętów na poliliniach w RF‑DEFORM

Zdefiniowałem pręt na polilinii. Nun erhalte ich beim Verformungsnachweis dieses Stabes die Fehlermeldung, dass ein unzulässiger Stabtyp vorliegt. Was ist die Ursache und wie kann ich das beheben?


Odpowiedź:

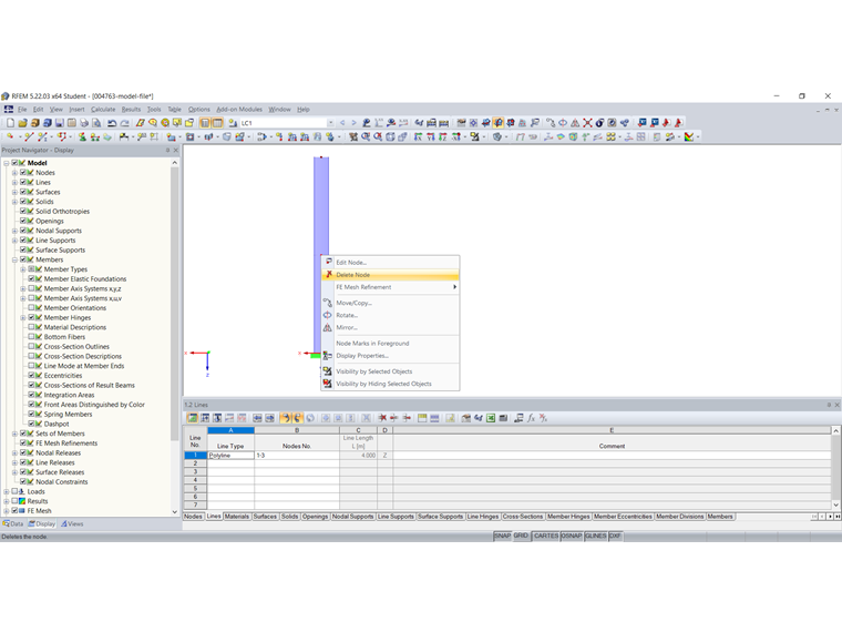
W module RF-DEFORM można wymiarować tylko pręty zdefiniowane na pojedynczej linii. Andernfalls wird die im Bild 1 dargestellte Fehlermeldung ausgegeben.

Die Polylinie kann mit der Funktion "Polylinie zerlegen" in Einzellinien zerlegt werden (Bild 2). Bei Geraden bietet es sich an, die überflüssigen Zwischenknoten zu löschen (Bild 3). Der Verformungsnachweis in RF-DEFORM ist dann möglich.



Autor

Pani von Bloh zapewnia naszym klientom wsparcie techniczne i jest odpowiedzialna za rozwój programu SHAPE‑THIN oraz konstrukcji stalowych i aluminiowych.

Pobrane


;