1157x
004763
2020-10-09

RF-DEFORM 中杆件变形验算通过多段线进行计算

我在多段线上定义了一根杆件。 Nun erhalte ich beim Verformungsnachweis dieses Stabes die Fehlermeldung, dass ein unzulässiger Stabtyp vorliegt. Was ist die Ursache und wie kann ich das beheben?


回复:

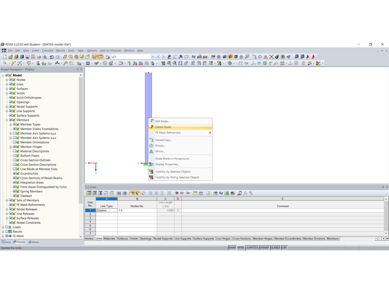
在RF-DEFORM中只能设计在单个线上定义的杆件。 Andernfalls wird die im Bild 1 dargestellte Fehlermeldung ausgegeben.

Die Polylinie kann mit der Funktion "Polylinie zerlegen" in Einzellinien zerlegt werden (Bild 2). Bei Geraden bietet es sich an, die überflüssigen Zwischenknoten zu löschen (Bild 3). Der Verformungsnachweis in RF-DEFORM ist dann möglich.



作者

von Bloh 女士为我们的客户提供技术支持,负责 SHAPE-THIN 软件的开发,以及钢结构和铝合金结构的开发。

下载


;