1528x
005554
2024-06-20

Desativar peso próprio da barra

Como é que posso desativar o peso próprio automático para uma barra específica num modelo?


Resposta:

Geralmente, o RFEM 6 ou o RSTAB 9 considera automaticamente o peso próprio das barras com base nos parâmetros de secção, material e geometria. Assim, não é necessário determinar manualmente o peso próprio.

Contudo, se pretende definir o peso próprio de uma barra em particular como inactivo, tem duas opções.

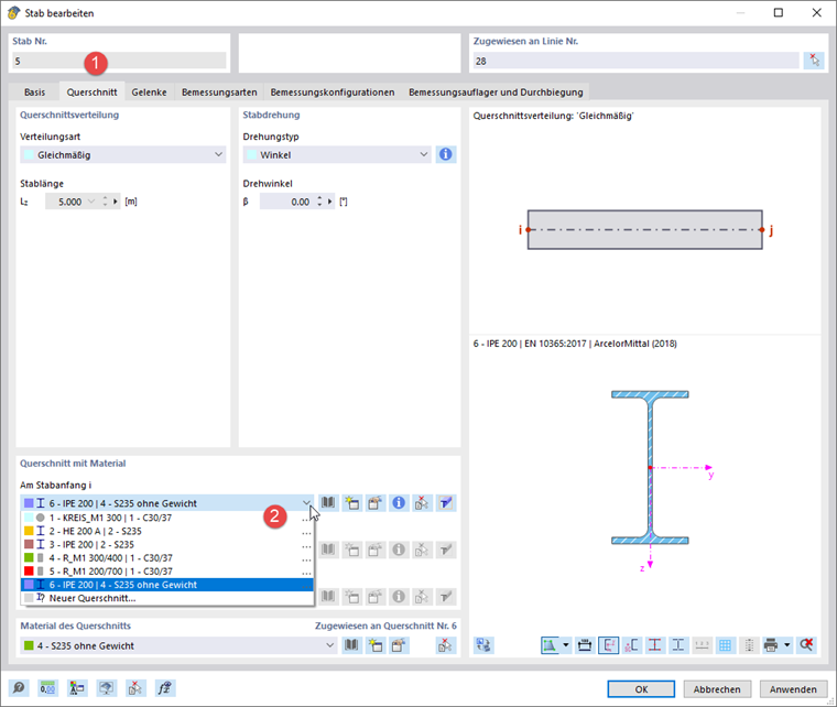
Secção com material sem peso

Defina um novo material e defina o peso específico como zero. A caixa de texto para γ torna-se acessível assim que selecciona a opção Material definido pelo utilizador.

Sugestão

Utilize o Cópia abaixo da lista para copiar o material original e personalizá-lo. Os passos individuais estão descritos na figura acima.

Defina uma nova secção e atribua o material sem peso. Pode utilizar o comando Cópia botão aqui também para copiar a secção.

Agora, faça duplo clique sobre a barra e atribua-a à secção.

Modificação de estrutura com modificação de rigidez de barra

Define uma modificação de rigidez de barra do tipo 'Fatores de multiplicação de rigidezes parciais, pesos e massas'. Defina o fator kW para o peso como zero.

Crie uma modificação de estrutura. Selecione a opção 'Barras', e mude para o segundo separador.

Na lista, seleccione a modificação de barra que acabou de definir. Na coluna 'Barras', introduz o número da barra sem peso.

Na caixa de diálogo 'Casos e combinações de carga', seleccione os casos ou combinações de carga relevantes. De seguida, selecione a caixa de seleção 'Modificação da estrutura' e a modificação da estrutura se esta não estiver definida automaticamente.


Autor

Robert é responsável pela documentação técnica. Ele garante que os conteúdos sejam claramente estruturados, apresentados de forma compreensível e transmitidos com precisão técnica.



;