1528x
005554
2024-06-20

Dezaktywuj ciężar własny pręta

Jak dezaktywować automatyczny ciężar własny dla określonego pręta w modelu?


Odpowiedź:

Zasadniczo programy RFEM 6 lub RSTAB 9 automatycznie uwzględniają ciężar własny prętów na podstawie parametrów przekroju, materiału i geometrii. Dzięki temu nie ma potrzeby ręcznego określania obciążeń stałych.

Jeżeli jednak ciężar własny poszczególnych prętów ma być nieaktywny, istnieją dwie możliwości.

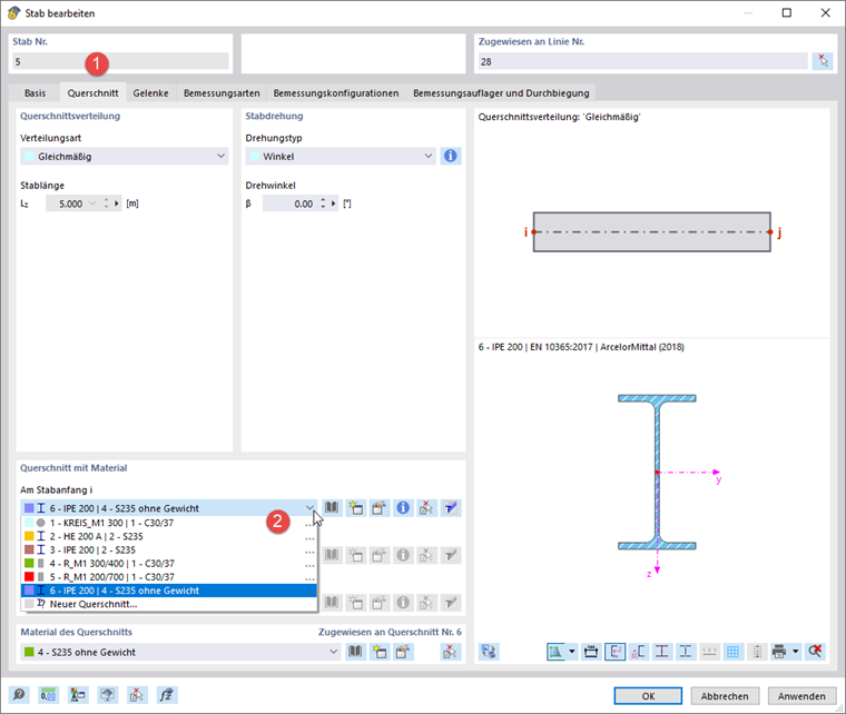
Przekrój z nieważkim materiałem

Zdefiniuj nowy materiał i ustaw ciężar właściwy na zero. Pole wprowadzania γ staje się aktywne po wybraniu opcji Materiał zdefiniowany przez użytkownika.

Wskazówka

Użyj przycisku Kopiuj pod listą, aby skopiować oryginalny materiał i dostosować go. Poszczególne kroki opisano na rysunku powyżej.

Zdefiniuj nowy przekrój i przydziel materiał nieważki. Przycisk Kopiuj aby skopiować przekrój.

Teraz należy dwukrotnie kliknąć pręt i przypisać ten przekrój.

Modyfikacja konstrukcji z modyfikacją sztywności pręta

Zdefiniuj modyfikację sztywności pręta typu 'Mnożniki sztywności częściowych, ciężarów i mas'. Ustaw współczynnik kW dla ciężaru na zero.

Utwórz modyfikację konstrukcji. Należy wybrać opcję 'Pręty', a następnie przejść do drugiej zakładki.

Należy wybrać z listy właśnie zdefiniowaną modyfikację pręta. W kolumnie 'Pręty' należy wprowadzić numer nieważkiego pręta.

W oknie dialogowym 'Przypadki obciążeń i kombinacje' należy wybrać odpowiednie przypadki lub kombinacje obciążeń. Następnie należy zaznaczyć pole wyboru 'Modyfikacja konstrukcji' i modyfikację konstrukcji, jeżeli nie jest ustawiona automatycznie.


Autor

Robert odpowiada za dokumentację techniczną. Dba o to, aby treści były jasno uporządkowane, zrozumiale opracowane i przekazywane z fachową precyzją.



;