1528x
005554
20.06.2024

Désactiver le poids propre de barre

Comment désactiver le poids propre automatique pour une barre particulière dans un modèle ?


Réponse:

En général, RFEM 6 ou RSTAB 9 considère automatiquement le poids propre des barres en fonction des paramètres de section, de matériau et de géométrie. Ainsi, vous n’avez pas besoin de déterminer les poids propres manuellement.

Cependant, deux possibilités s’offrent à vous si vous souhaitez définir le poids propre de certaines barres comme inactif.

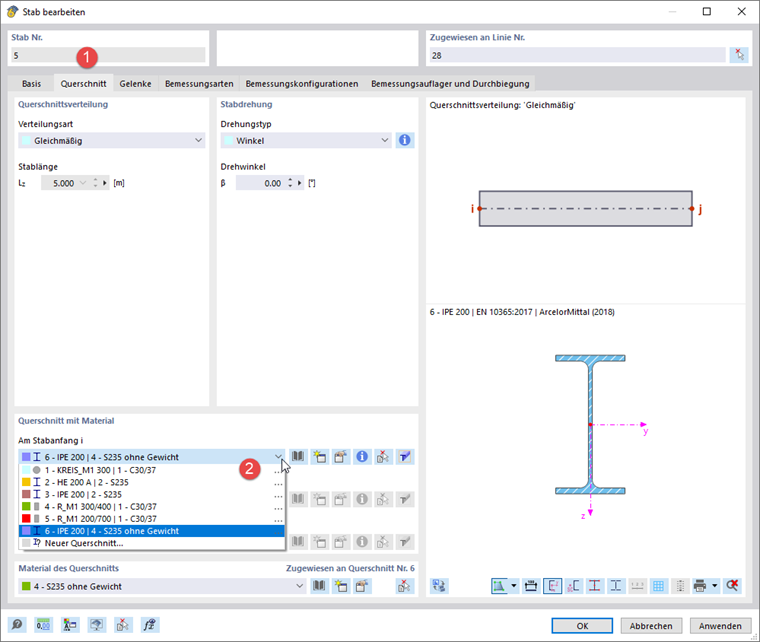
Section avec matériau sans poids

Définissez un nouveau matériau et définissez le poids spécifique à zéro. La zone de texte pour γ est accessible si vous avez sélectionné l’option Matériau personnalisé.

Astuce

Le bouton Copier sous la liste permet de copier le matériau d’origine et de le personnaliser. Les différentes étapes sont décrites dans l’image ci-dessus.

Définissez une nouvelle section et assignez-y le matériau sans poids. Le bouton Copier permet là aussi de copier la section.

À présent, double-cliquez sur la barre et assignez cette section.

Modification de structure avec modification des rigidités de barre

Définissez une modification de rigidité de barre de type « Facteurs multiplicateurs des rigidités partielles, du poids et des masses ». Définissez le facteur kW pour le poids à zéro.

Créez une modification de structure. Sélectionnez l’option « Barres », puis accédez au deuxième onglet.

Dans la liste, sélectionnez la modification de barre que vous venez de définir. Dans la colonne « Barres », entrez le numéro de la barre sans poids.

Dans la boîte de dialogue « Cas de charge et combinaisons », sélectionnez les cas de charge ou les combinaisons pertinents. Cochez ensuite la case « Modification de la structure » et la case correspondante, si elle n’est pas cochée automatiquement.


Auteur

Robert est responsable de la documentation technique. Il veille à ce que les contenus soient clairement structurés, présentés de manière compréhensible et transmis avec précision sur le plan technique.



;