1528x
005554
20-06-2024

Desactivar peso propio de barra

¿Cómo puedo desactivar el peso propio automático para una barra en particular en un modelo?


Respuesta:

En general, RFEM 6 o RSTAB 9 consideran automáticamente el peso propio de las barras en función de los parámetros de la sección, el material y la geometría. Por lo tanto, no necesita determinar las cargas permanentes manualmente.

Sin embargo, si desea establecer inactivo el peso propio de barras particulares, tiene dos opciones.

Sección con material ingrávido

Defina un nuevo material y establezca el peso específico en cero. El cuadro de texto para γ se vuelve accesible una vez que selecciona la opción Material definido por el usuario.

Consejo

Usar el CC debajo de la lista para copiar el material original y personalizarlo. Los pasos individuales se describen en la imagen de arriba.

Defina una nueva sección y asigne el material ingrávido. Puede usar el CC aquí también para copiar la sección.

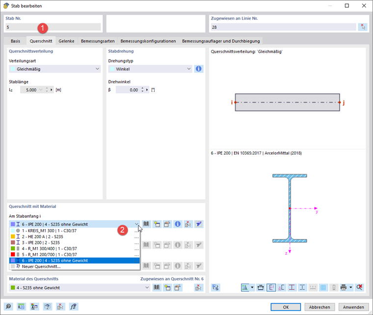
Ahora, haga doble clic en la barra y asigne esta sección.

Modificación de la estructura con modificación de la rigidez de la barra

Defina una modificación de rigidez de barra de tipo 'Factores multiplicadores de rigideces parciales, pesos y masas'. Establezca el factor kW para el peso en cero.

Cree una modificación estructural. Seleccione la opción 'Barras' y luego cambie a la segunda pestaña.

En la lista, seleccione la modificación de barra que acaba de definir. En la columna 'Barras', introduzca el número de la barra ingrávida.

En el cuadro de diálogo 'Casos de carga y combinaciones', seleccione los casos de carga o combinaciones relevantes. Luego, seleccione la casilla de verificación 'Modificación estructural' y la modificación estructural, si no se establece automáticamente.


Autor

Robert es responsable de la documentación técnica. Se encarga de que los contenidos estén claramente estructurados, se preparen de forma comprensible y se transmitan con precisión técnica.



;