1528x
005554
2024-06-20

停用杆件自重

如何停用模型中杆件的自动自重?


回复:

通常,RFEM 6 或 RSTAB 9 会根据截面、材料和几何参数自动考虑杆件的自重。 因此不需要手动计算自重。

如果用户不想显示某根杆件的自重,那么有两种选择。

包含失重材料的截面

定义一种新材料,并将比重设置为零。 一旦选择了用户自定义材料选项,就会出现 γ 输入栏的内容。

提示

使用 复制 按钮可以复制原始材料并进行自定义。 上图显示了各个步骤。

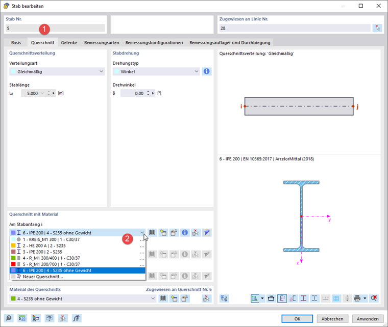
定义一个新的截面并分配失重材料。 您可以使用 复制 按钮可以复制截面。

现在双击该杆件并指定该截面。

通过杆件刚度调整的结构调整

定义杆件刚度调整,类型为'局部刚度、重量和质量的乘数'。 将荷载系数 kW设为零。

创建结构调整。 选择'杆件'选项,然后切换到第二个选项卡。

在列表中选择您刚刚定义的杆件调整。 在'杆件'列中输入失重杆件的编号。

在'荷载工况和组合'对话框中,选择相关的荷载工况或组合。 然后,勾选'结构调整'复选框和结构调整(如果不是自动设置的话)。


作者

Robert 负责技术文档。他确保内容结构清晰、表述易懂并且专业准确地传达。



;