1528x
005554
20.6.2024

Deaktivovat vlastní tíhu prutu

Jak mohu deaktivovat automatickou vlastní tíhu pro určitý prut v modelu?


Odpověď:

Program RFEM 6 nebo RSTAB 9 obecně automaticky zohledňuje vlastní tíhu prutů na základě parametrů průřezu, materiálu a geometrie. Vlastní tíha tak není třeba stanovit ručně.

Pokud však chceme deaktivovat vlastní tíhu určitých prutů, máme dvě možnosti.

Průřez z beztížného materiálu

Zadejte nový materiál a nastavte měrnou hmotnost na nulu. Pole pro γ se zpřístupní, pokud vybereme možnost Uživatelsky zadaný materiál.

Tip

Pomocí tlačítka Kopírovat pod seznamem pro zkopírování původního materiálu a jeho přizpůsobení. Jednotlivé kroky jsou popsány na obrázku výše.

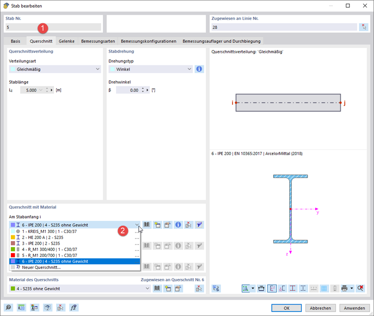
Zadejte nový průřez a přiřaďte beztížný materiál. Můžete použít Kopírovat zkopírujte průřez.

Nyní dvakrát klikněte na prut a přiřaďte tento průřez.

Změna konstrukce se změnou tuhosti prutu

Zadejte úpravu tuhosti prutu typu 'Součinitele násobení dílčích tuhostí, tíh a hmot'. Součinitel kW pro tíhu nastavte na nulu.

Vytvořte změnu konstrukce. Vyberte možnost 'Pruty' a poté přepněte do druhé záložky.

V seznamu vyberte změnu prutu, kterou jste právě zadali. Ve sloupci 'Pruty' se zadává číslo prutu, který je beztížný.

V dialogu 'Zatěžovací stavy a kombinace' vyberte příslušné zatěžovací stavy nebo kombinace. Poté zaškrtněte políčko 'Změna konstrukce' a změnu konstrukce, pokud není nastavena automaticky.


Autor

Robert zodpovídá za technickou dokumentaci. Zajišťuje, aby byl obsah jasně strukturovaný, srozumitelně zpracovaný a odborně přesně předávaný.



;