1528x
005554
2024-06-20

Disattiva il peso proprio dell'asta

Come posso disattivare il peso proprio automatico per una particolare asta in un modello?


Risposta:

In generale, RFEM 6 o RSTAB 9 considera automaticamente il peso proprio delle aste in base ai parametri della sezione trasversale, del materiale e della geometria. Pertanto, non è necessario determinare manualmente i carichi permanenti.

Tuttavia, se si desidera disattivare il peso proprio di aste particolari, si hanno due opzioni.

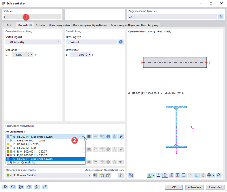
Sezione trasversale con materiale senza peso

Definire un nuovo materiale e impostare il peso specifico su zero. La casella di testo per γ diventa accessibile dopo aver selezionato l'opzione Materiale definito dall'utente.

Suggerimento

Usa Copia sotto l'elenco per copiare il materiale originale e personalizzarlo. I singoli passaggi sono descritti nell'immagine sopra.

Definisci una nuova sezione trasversale e assegna il materiale senza peso. Con il pulsante Copia anche qui per copiare la sezione trasversale.

Ora, fare doppio clic sull'asta e assegnare questa sezione trasversale.

Modifica della struttura con modifica della rigidezza dell'asta

Definire una modifica della rigidezza dell'asta del tipo 'Coefficienti moltiplicatori di rigidezze parziali, pesi e masse'. Impostare il coefficiente kW per il peso su zero.

Crea una modifica della struttura. Seleziona l'opzione 'Aste', quindi passa alla seconda scheda.

Nell'elenco, selezionare la modifica dell'asta appena definita. Nella colonna 'Aste', inserire il numero dell'asta senza peso.

Nella finestra di dialogo 'Casi e combinazioni di carico', selezionare i casi o le combinazioni di carico pertinenti. Quindi, selezionare la casella di controllo 'Modifica struttura' e la modifica della struttura, se non è impostata automaticamente.


Autore

Robert è responsabile della documentazione tecnica. Si assicura che i contenuti siano strutturati in modo chiaro, presentati in maniera comprensibile e trasmessi con precisione tecnica.



;