1528x
005554
20. Juni 2024

Eigengewicht eines Stabes deaktivieren

Wie kann ich das automatische Eigengewicht für einen bestimmten Stab im Modell deaktivieren?


Antwort:

Im Regelfall wird in RFEM 6 oder RSTAB 9 das Eigengewicht der Stäbe automatisch aus den Querschnitts-, Material- und Geometrieparametern berücksichtigt. Sie brauchen also die Eigenlasten nicht manuell ermitteln.

Wenn Sie jedoch das Eigengewicht bestimmter Stäbe inaktiv setzen möchten, haben Sie zwei Möglichkeiten.

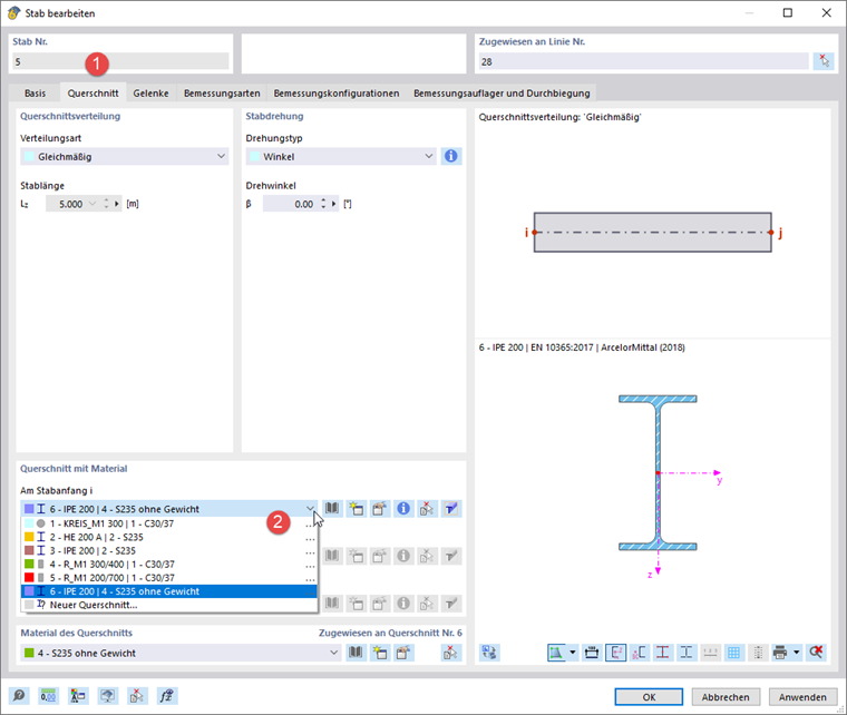
Querschnitt mit gewichtslosem Material

Definieren Sie ein neues Material, dessen spezifisches Gewicht Sie zu null setzen. Das Eingabefeld für γ wird zugänglich, wenn sie die Option Benutzerdefiniertes Material anhaken.

Tipp

Mit der Schaltfläche Kopieren unterhalb der Liste können Sie das ursprüngliche Material kopieren und dann die Anpassungen vornehmen. Im Bild oben sind die einzelnen Schritte gekennzeichnet.

Definieren Sie einen neuen Querschnitt, dem Sie das gewichtslose Material zuweisen. Auch hier bietet sich die Schaltfläche Kopieren an, um den Querschnitt zu kopieren.

Doppelklicken Sie nun den Stab und weisen diesen Querschnitt zu.

Strukturmodifikation mit Stabsteifigkeitsmodifizierung

Definieren Sie eine Stabsteifigkeitsmodifizierung des Typs 'Multiplikationsfaktoren der Teilsteifigkeiten, Gewichte und Massen'. Setzen Sie den Faktor kW für das Gewicht zu null.

Erstellen Sie eine Strukturmodifikation. Haken Sie die Option 'Stäbe' an und wechseln dann in das zweite Register.

Wählen Sie in der Liste die soeben definierte Stabmodifikation aus. In der Spalte 'Stäbe' geben Sie die Nummer des gewichtslosen Stabes an.

Im Dialog 'Lastfälle und Kombinationen' wählen Sie relevanten Lastfälle oder Kombinationen aus. Haken Sie dann das Kontrollfeld 'Strukturmodifikation' an und wählen die Strukturmodifikation aus, falls sie nicht automatisch eingestellt wird.


Autor

Robert verantwortet die technische Dokumentation. Er sorgt dafür, dass Inhalte klar strukturiert, verständlich aufbereitet und fachlich präzise vermittelt werden.



;