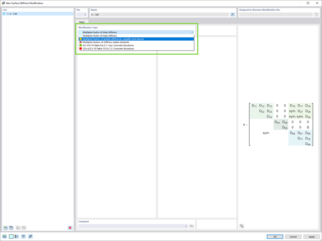
Deseja alterar as rigidezes da superfície? Estão agora disponíveis dois novos tipos:
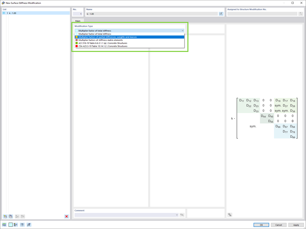
- Fator de multiplicação da rigidez total
- Fatores de multiplicação de rigidezes parciais, pesos e massas
Registe-se no extranet da Dlubal para aproveitar ao máximo o software e ter acesso exclusivo aos seus dados pessoais.
Registe-se no extranet da Dlubal para aproveitar ao máximo o software e ter acesso exclusivo aos seus dados pessoais.
Registe-se no extranet da Dlubal para aproveitar ao máximo o software e ter acesso exclusivo aos seus dados pessoais.
Deseja alterar as rigidezes da superfície? Estão agora disponíveis dois novos tipos: