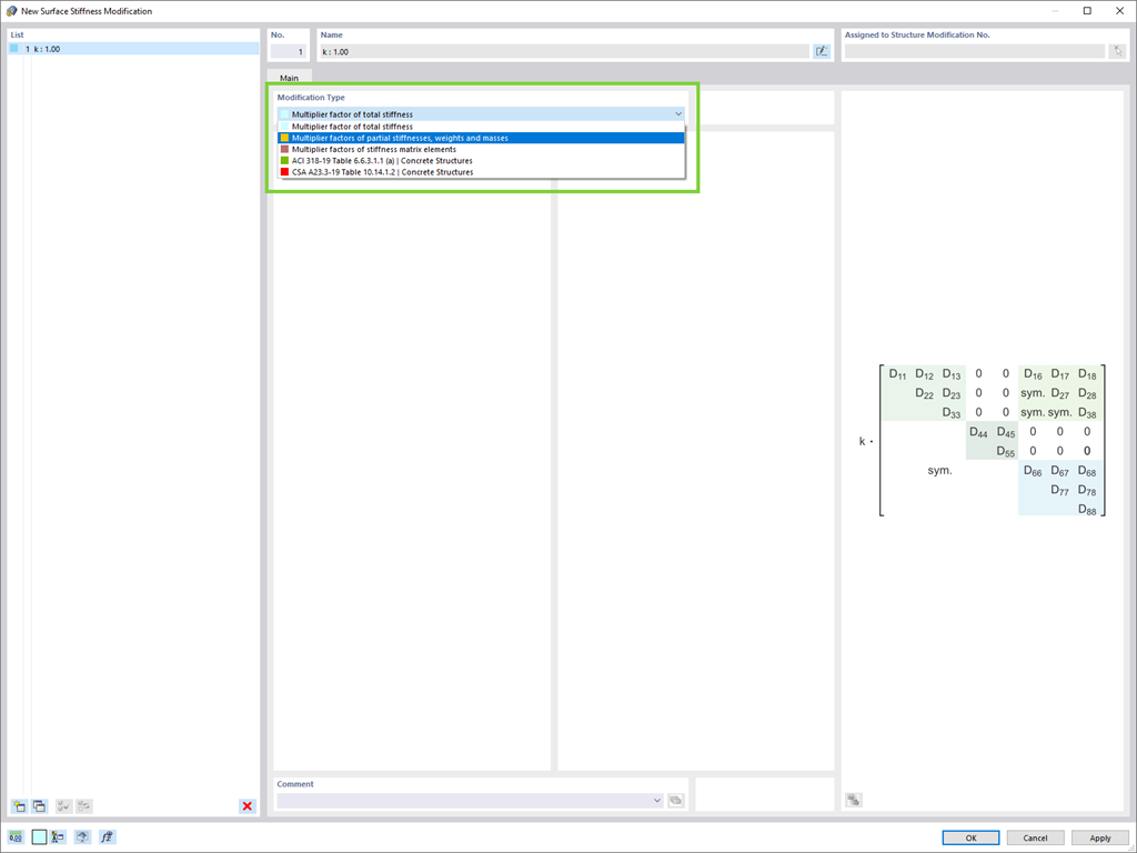
Do you want to modify surface stiffnesses? There are now two new types available for you:
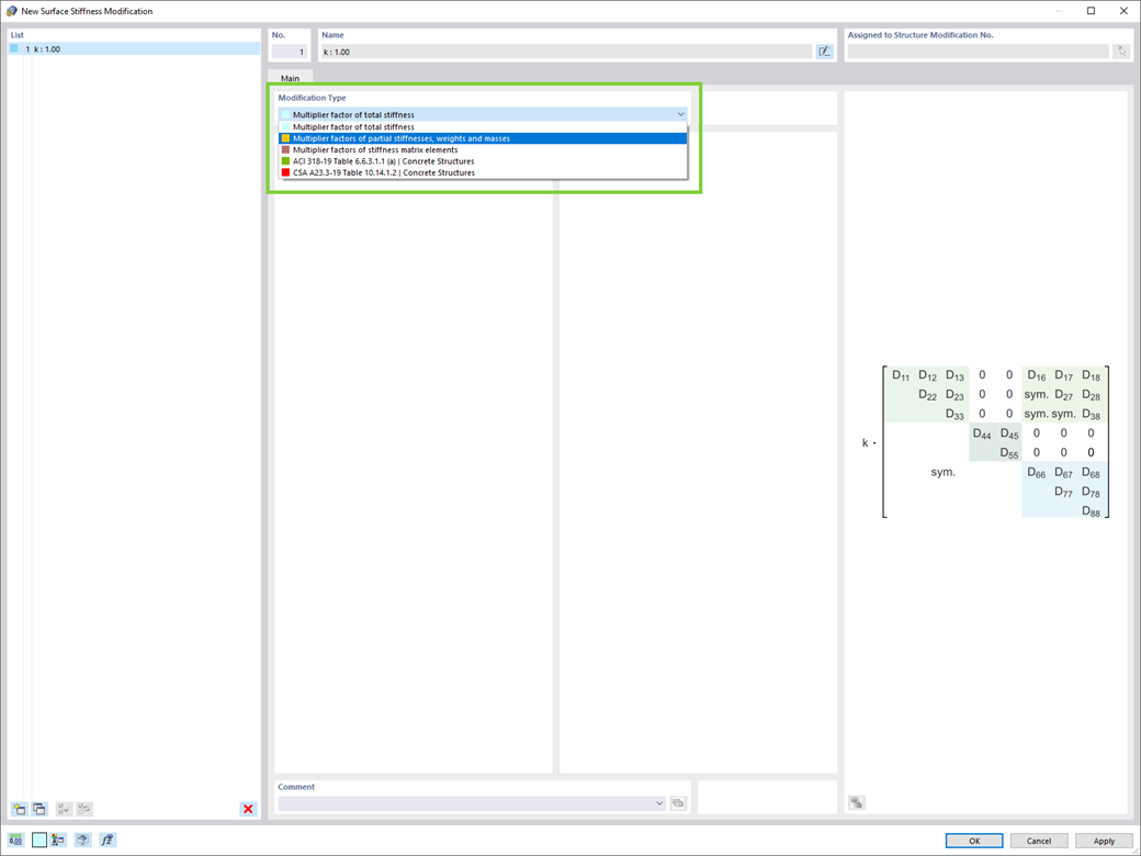
- Multiplication factor of total stiffness
- Multiplication factors of partial stiffnesses, weights, and masses
Sign up for the Dlubal Extranet to get most of the software and have exclusive access to your personal data.
Sign up for the Dlubal Extranet to get most of the software and have exclusive access to your personal data.
Sign up for the Dlubal Extranet to get most of the software and have exclusive access to your personal data.
Do you want to modify surface stiffnesses? There are now two new types available for you: