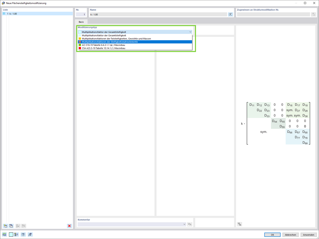
Wollen Sie Flächensteifigkeiten modifizieren? Dann stehen Ihnen nun zwei neue Typen zur Verfügung:
- Multiplikationsfaktor der Gesamtsteifigkeit
- Multiplikationsfaktoren der Teilsteifigkeiten, Gewichte und Massen
Registrieren Sie sich für das Dlubal-Extranet, um die Software optimal zu nutzen und exklusiven Zugang zu Ihren persönlichen Daten zu erhalten.
Registrieren Sie sich für das Dlubal-Extranet, um die Software optimal zu nutzen und exklusiven Zugang zu Ihren persönlichen Daten zu erhalten.
Registrieren Sie sich für das Dlubal-Extranet, um die Software optimal zu nutzen und exklusiven Zugang zu Ihren persönlichen Daten zu erhalten.
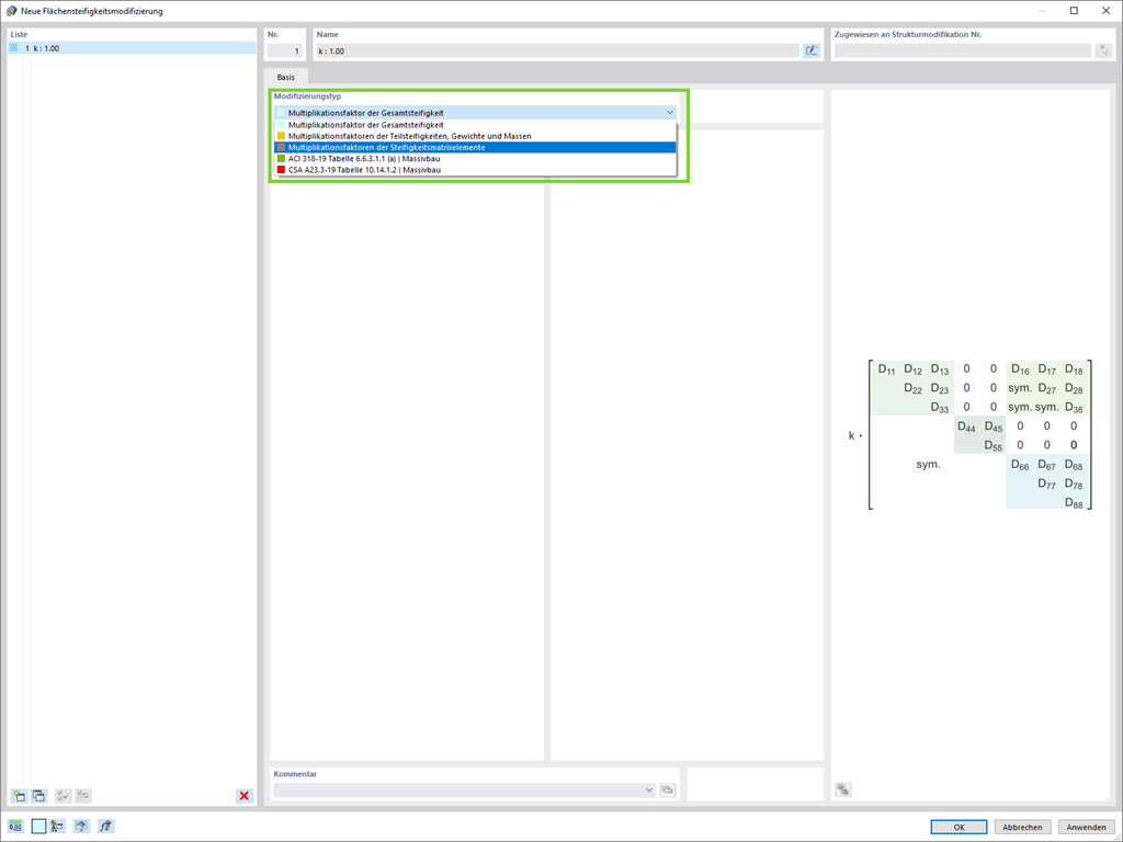
Wollen Sie Flächensteifigkeiten modifizieren? Dann stehen Ihnen nun zwei neue Typen zur Verfügung: