226x
003127
2025-12-23

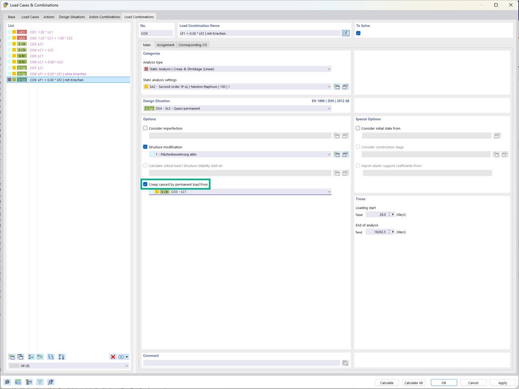
Dimensionamento de betão | Opção "Desligar fluência devido a carga permanente"

No complemento Dimensionamento de Betão, você tem a opção de considerar a fluência nas combinações de carga, para que a parte de fluência seja aplicada de acordo com o nível de carga permanente.

A configuração para isso é oferecida para o tipo de análise 'Análise Estática | Fluência & Retração (linear)' em 'Opções'. (Veja imagem)



;