226x
003127
2025-12-23

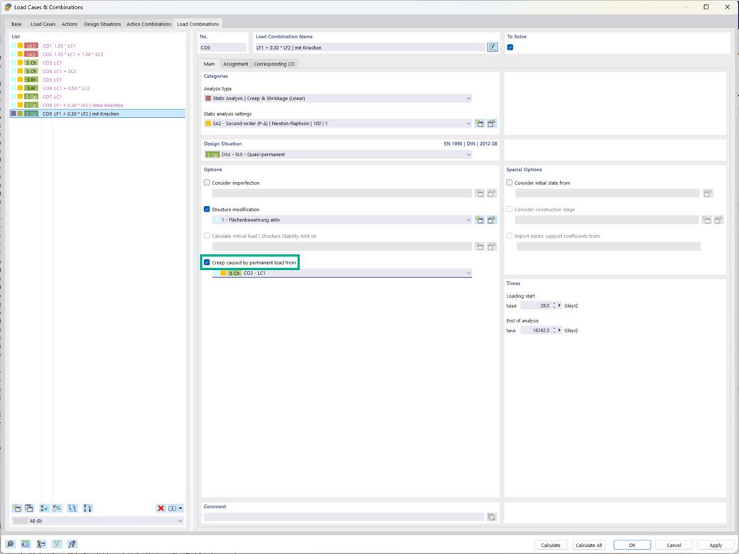
Concrete Design | Option “Creep Caused by Permanent Load from”

In the Concrete Design add-on, you have the option of considering creep for load combinations so that the creep component is applied according to the permanent load level.

The setting for this is provided for the “Static Analysis | Creep & Shrinkage (Linear)” analysis type under “Options”. (See the image.)



;