226x
003127
23-12-2025

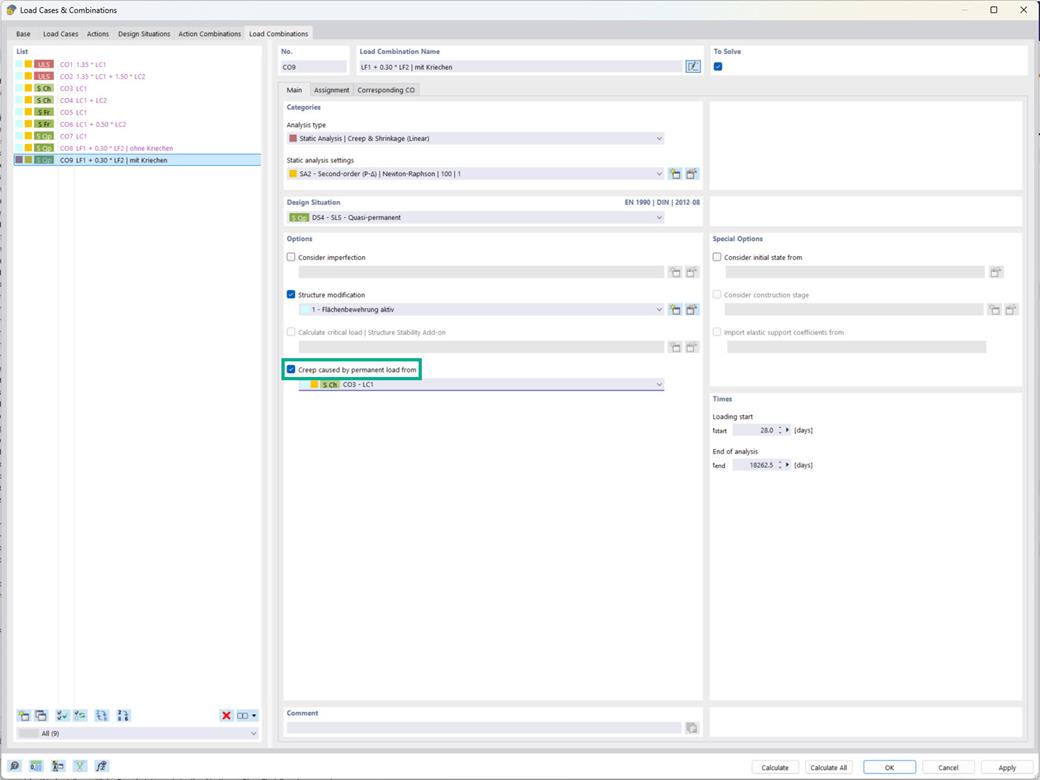
Cálculo de hormigón | Opción "Desactivar fluencia por carga permanente"

En el complemento Diseño de Hormigón, tiene la posibilidad de considerar la fluencia en las combinaciones de carga, de modo que la parte de fluencia se aplique según el nivel de carga permanente.

La configuración para esto se ofrece en el tipo de análisis 'Análisis estático | Fluencia & Retracción (lineal)' bajo 'Opciones'. (Ver imagen)



;