226x
003127
23.12.2025

Posouzení železobetonových konstrukcí | Možnost "Dotvarování vlivem trvalého zatížení z"

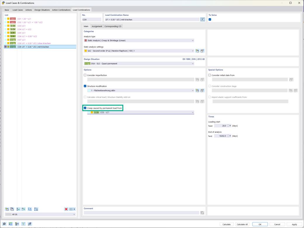
V addonu Posouzení železobetonových konstrukcí máte možnost zohlednit dotvarování u kombinací zatížení, přičemž složka dotvarování se stanoví v závislosti na úrovni trvalého zatížení.

Toto nastavení se nabízí pro typ analýzy 'Statická analýza | Dotvarování & Smršťování (lineární)' v 'Možnostech' (viz obrázek).



;