226x
003127
2025-12-23

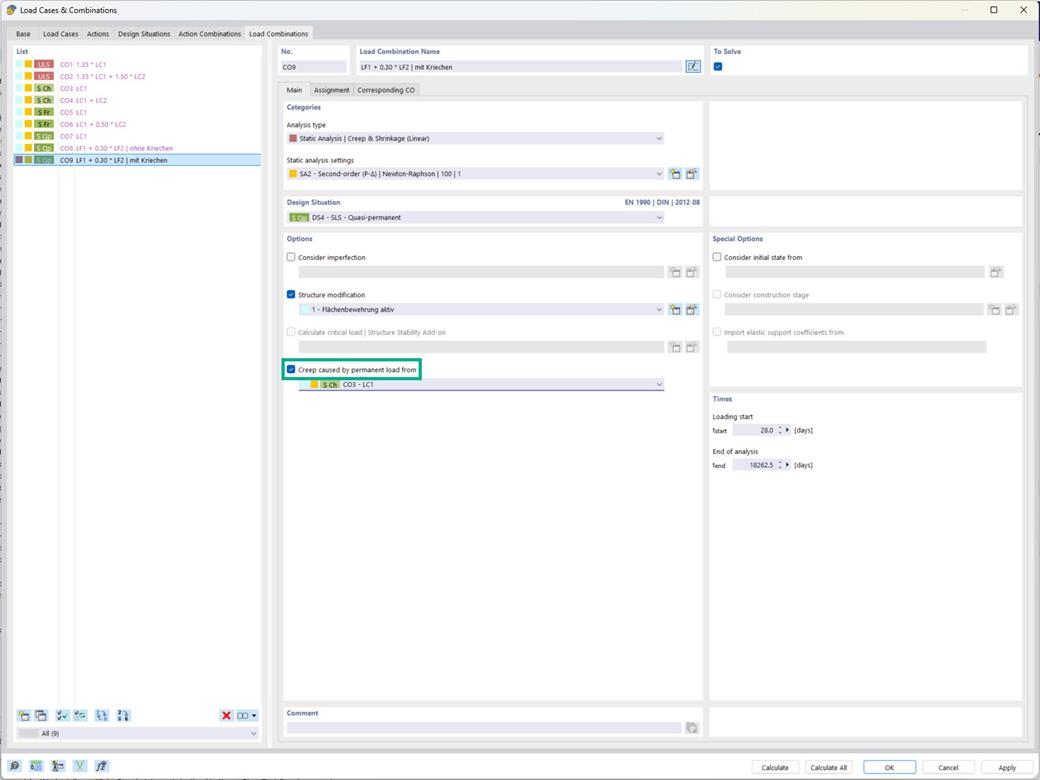
Verifica calcestruzzo | Opzione "Disattiva l'incremento della deformazione di carichi permanenti"

Nel componente aggiuntivo Calcolo del calcestruzzo, hai la possibilità di considerare il creep nelle combinazioni di carico, in modo che la quota di creep venga impostata in base al livello di carico permanente.

L'impostazione per questo è offerta per il tipo di analisi 'Analisi statica | Creep & Ritiro (lineare)' sotto 'Opzioni'. (Vedi immagine)



;