226x
003127
23.12.2025

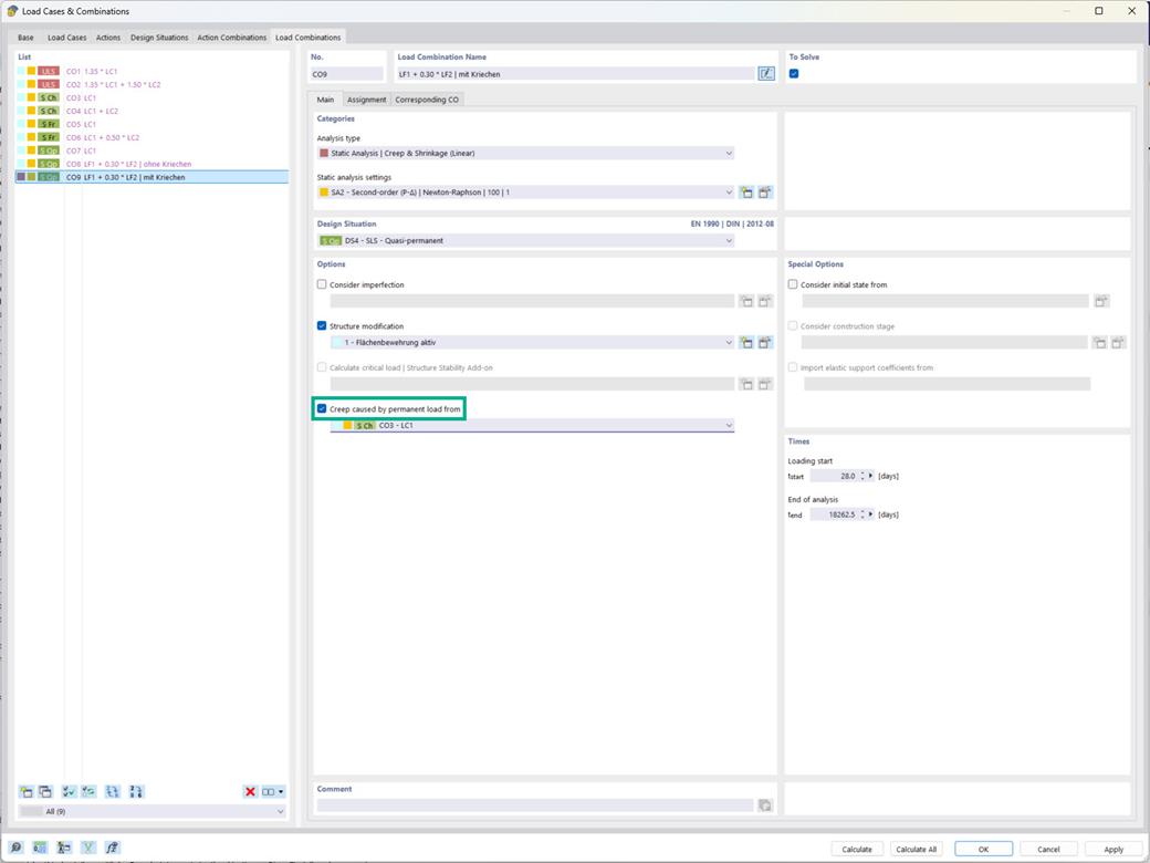
Vérification du béton armé | Option « Fluage causé par une charge permanente issue de »

Le module complémentaire Vérification du béton permet de prendre en compte le fluage pour les combinaisons de charges, de sorte que la part de fluage soit appliquée conformément au niveau de charge permanente.

Le paramètre correspondant est proposé pour le type d’analyse « Analyse statique | Fluage & retrait (linéaire) » dans les « Options » (voir l’image).



;