226x
003127
2025-12-23

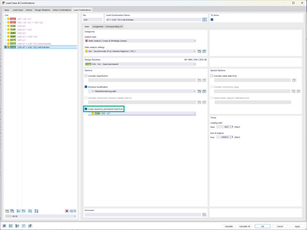
Projektowanie konstrukcji betonowych | Opcja "Wyłącz pełzanie spowodowane obciążeniem długotrwałym"

W dodatku Obliczenia betonu masz możliwość uwzględnienia pełzania w kombinacjach obciążeń, tak aby udział pełzania był uwzględniony odpowiednio do poziomu obciążenia długookresowego.

Ustawienie to jest dostępne dla typu analizy 'Analiza statyczna | Pełzanie i skurcz (liniowe)' w sekcji 'Opcje'. (Zobacz obraz)



;