167x
003900
2024-01-10

Relatório de impressão

Criar relatório de impressão

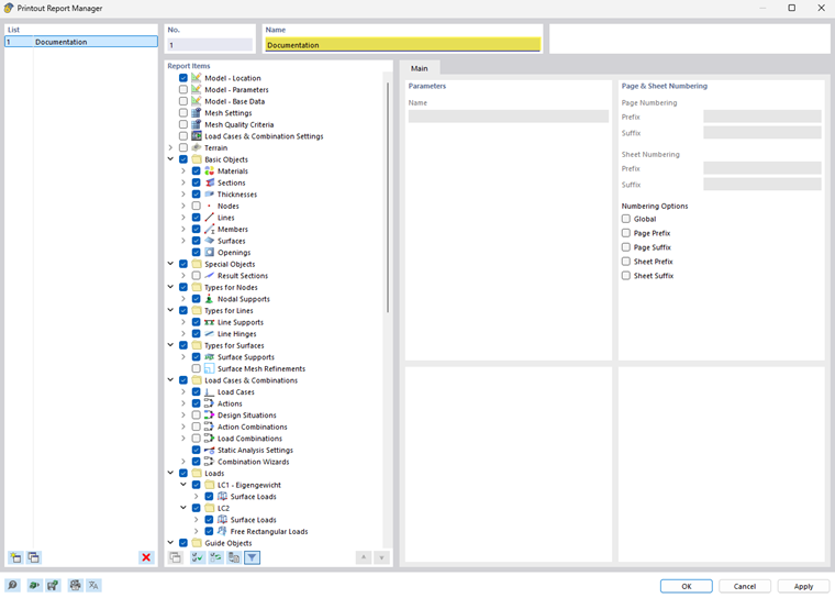
Pode criar um novo relatório de impressão utilizando o botão Novo relatório de impressão na barra de ferramentas. Abre-se primeiro um gestor de relatórios de impressão, onde pode especificar que informação deve ser incluída no relatório. Após confirmar a configuração através do clique em "Guardar e visualizar", o relatório de impressão aparece numa nova janela, permitindo trabalhar simultaneamente no programa principal e no relatório de impressão.

Inserir gráfico

Pode utilizar o botão Imprimir imediatamente para imprimir as vistas definidas anteriormente e a actual no relatório de impressão, se você as tiver aberto no espaço de trabalho principal.

Aparece uma caixa de diálogo onde tem várias opções para personalizar a visualização das imagens. Entre outras coisas, também pode seleccionar a área de impressão no gráfico utilizando a seta de seleção na área "Imagem gráfica".

As imagens inseridas são colocadas no final do relatório de impressão por predefinição, mas podem ser movidas facilmente para qualquer posição utilizando o recurso arrastar e largar.

O relatório de impressão oferece muitas outras opções para a gestão individual dos resultados. Para mais informações, consulte o RFEM 6 Manual.