167x
003900
2024-01-10

Documentation in Printout Report

Creating Printout Report

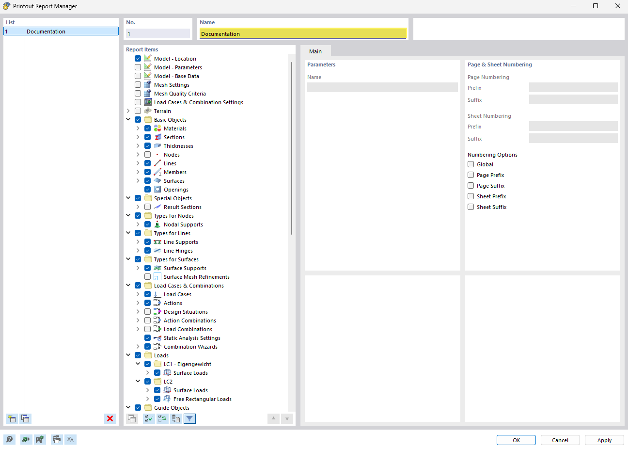
You can create a new printout report using the New Printout Report button in the toolbar. A printout report manager opens first, where you can specify which information should be included in the report. After confirming your settings by clicking "Save and Display", the printout report appears in a new window, which allows you to work in the main program and in the printout report at the same time.

Inserting Graphics

You can use the Direct Print button to print the previously defined and current views in the printout report, if you have opened them in the main workspace.

A dialog box appears where you have various options for customizing the image display. Among other things, you can also select the print area in the graphic using the selection arrow in the "graphic image" area.

The inserted images are placed at the end of the printout report by default, but you can easily move them to any position using drag & drop.

The printout report provides you with many other options for the individual management of the results. Detailed explanations can be found in the RFEM 6 Manual.