167x
003900
10.1.2024

Dokumentace v tiskovém protokolu

Vytvoření tiskového protokolu

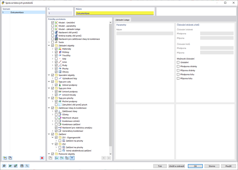
Nový tiskový protokol vytvoříme pomocí tlačítka Nový tiskový protokol v panelu nástrojů. Nejprve se otevře Správce tiskových protokolů, kde lze určit, které informace mají být do protokolu zahrnuty. Po potvrzení nastavení tlačítkem "Uložit a zobrazit" se v novém okně otevře tiskový protokol, který Vám umožní pracovat v hlavním programu i v tiskovém protokolu.

Vkládání grafiky

Tlačítkem Ihned k vytištění lze vytisknout dříve definované a aktuální pohledy ve výstupním protokolu, pokud jsme je otevřeli v hlavní pracovní ploše.

Zobrazí se dialog, ve kterém máme různé možnosti pro přizpůsobení zobrazení obrázku. Oblast tisku lze v grafice vybrat mimo jiné také pomocí výběrové šipky v oblasti „Obrázek grafiky“.

Vložené obrázky jsou standardně umístěny na konci tiskového protokolu, lze je však jednoduše přesunout na libovolné místo pomocí funkce Drag & Drop.

Tiskový protokol nabízí mnoho dalších možností pro individuální správu výsledků. Podrobná vysvětlení najdete v RFEM 6 Manual.