167x
003900
10.01.2024

Documentation dans le rapport d'impression

Création du rapport d’impression

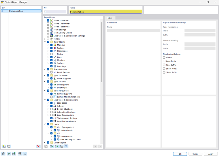
Un nouveau rapport d’impression peut être créé à l’aide du bouton Nouveau rapport d'impression de la barre d’outils. Un gestionnaire de rapports d'impression s'ouvre d'abord, dans lequel vous pouvez spécifier les informations à inclure dans le rapport. Après avoir confirmé vos paramètres avec « Enregistrer et afficher », le rapport d'impression s'ouvre dans une nouvelle fenêtre afin que vous puissiez travailler simultanément dans le logiciel de base et dans le rapport d'impression.

Insertion de graphiques

Le bouton Imprimez immédiatement permet d'imprimer les vues définies précédemment et les vues actuelles dans le rapport d'impression si vous les avez ouvertes dans l'espace de travail principal.

Une boîte de dialogue apparait dans laquelle vous pouvez ajuster l’affichage de l’image selon vos souhaits. Vous pouvez également sélectionner vous-même la zone d'impression dans le graphique à l'aide de la flèche de sélection dans la zone « images graphiques ».

Les images insérées sont placées à la fin du rapport d'impression par défaut, mais peuvent facilement être déplacées à l'emplacement que vous souhaitez par glisser-déposer.

Le rapport d'impression vous offre de nombreuses autres possibilités pour gérer les résultats individuellement. Des explications plus détaillées sont disponibles dans le manuel de RFEM 6.