167x
003900
10-01-2024

Documentación en el informe

Crear informe impreso

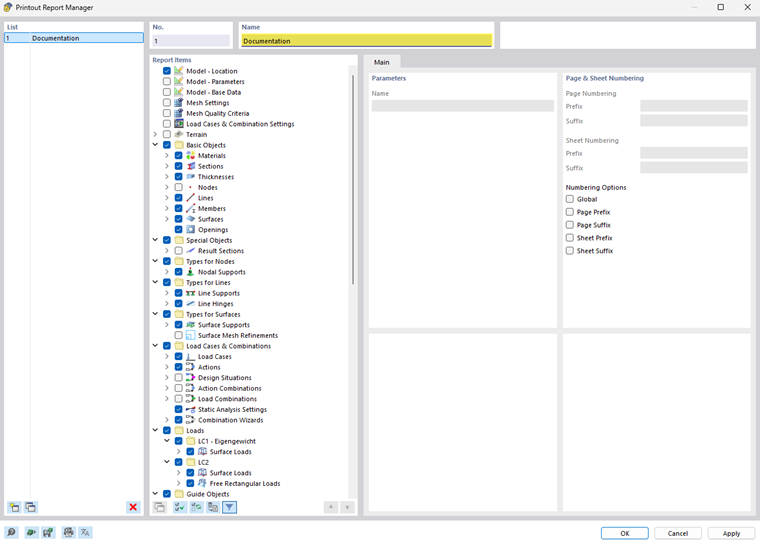
Puede crear un nuevo informe utilizando el botón Nuevo informe en la barra de herramientas. Primero se abre un administrador de informes impresos, donde puede especificar qué información se debe incluir en el informe. Después de confirmar su configuración haciendo clic en "Guardar y mostrar", el informe aparece en una nueva ventana, lo que le permite trabajar en el programa principal y en el informe.

Insertar gráficos

Puede usar el botón Imprimir inmediatamente para imprimir las vistas previamente definidas y actuales en el informe, si las ha abierto en el espacio de trabajo principal.

Aparece un cuadro de diálogo donde tiene varias opciones para personalizar la visualización de la imagen. Entre otras cosas, también puede seleccionar el área de impresión en el gráfico utilizando la flecha de selección en el área de "imagen gráfica".

Las imágenes insertadas se colocan al final del informe impreso de forma predeterminada, pero puede moverlas fácilmente a cualquier posición usando arrastrar y soltar.

El informe impreso le ofrece muchas otras opciones para la gestión individual de los resultados. Se pueden encontrar explicaciones detalladas en el RFEM 6 Manual.