167x
003900
2024-01-10

Dokumentacja w raporcie

Tworzenie protokołu wydruku

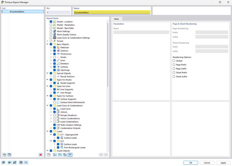
Za pomocą przycisku Nowy raport w pasku narzędzi można utworzyć nowy protokół wydruku. Najpierw otwiera się menedżer raportów wydruku, w którym można określić, jakie informacje mają znaleźć się w raporcie. Po zatwierdzeniu ustawień przyciskiem „Zapisz i wyświetl” raport wydruku pojawia się w nowym oknie, co umożliwia pracę jednocześnie w programie głównym i na raporcie.

Wstawianie grafiki

Za pomocą przycisku Natychmiast wydrukuj można wydrukować w protokole wcześniej zdefiniowane i aktualne widoki, jeżeli zostały one otwarte w głównym obszarze roboczym.

Pojawi się okno dialogowe, w którym dostępne są różne opcje dostosowywania sposobu wyświetlania obrazu. Obszar wydruku w grafice można wybrać między innymi również za pomocą strzałki wyboru w obszarze "obraz graficzny".

Wstawione obrazy są domyślnie umieszczane na końcu protokołu wydruku, ale można je łatwo przenieść w dowolne miejsce za pomocą funkcji przeciągnij i upuść.

Protokół wydruku udostępnia wiele innych możliwości indywidualnego zarządzania wynikami. Szczegółowe wyjaśnienia znajdują się w RFEM 6 Manual.