167x
003900
10. Januar 2024

Dokumentation im Ausdruckprotokoll

Erstellen eines Ausdruckprotokolls

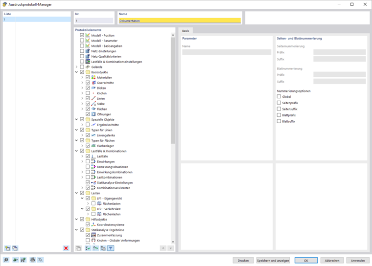
Über die Schaltfläche Neues Ausdruckprotokoll in der Symbolleiste kann ein neues Ausdruckprotokoll erstellt werden. Dabei öffnet sich zunächst der Ausdruckprotokoll-Manager, indem festgelegt werden kann, welche Informationen das Protokoll enthalten soll. Nachdem Sie Ihre Vorgaben mit 'Speichern und anzeigen' bestätigt haben, öffnet sich das Ausdruckprotokoll in einem neuen Fenster, sodass im Hauptprogramm und im Ausdruckprotokoll gleichzeitig gearbeitet werden kann.

Einfügen von Grafiken

Sie können zuvor definierte und aktuelle Ansichten über die Schaltfläche Sofort Drucken in das Ausdrucksprotokoll drucken, wenn Sie diese im Hauptarbeitsbereich geöffnet haben.

Es öffnet sich ein Dialog, indem Sie verschiedene Möglichkeiten haben, die Darstellung des Bildes ganz nach Ihren Wünschen anzupassen. Unter anderem können Sie den Druckbereich selber in der Grafik wählen, indem Sie im Bereich 'Grafikbilder' den Auswahlpfeil nutzen.

Die eingefügten Bilder werden zunächst an das Ende des Ausdruckprotokolls gestellt, können aber einfach per Drag and Drop an eine gewünschte Position verschoben werden.

Das Ausdruckprotokoll bietet Ihnen noch viele weitere Möglichkeiten zum individuellen Aufbereiten der Ergebnisse. Ausführlichere Erklärungen finden Sie im Handbuch zu RFEM 6.