3262x
001742
2024-02-28

Thin-Walled Analysis in RSECTION 1

The stand-alone program RSECTION is at your disposal for determining section properties and performing stress analysis for thin-walled and massive cross-sections. The program can be connected to both RFEM and RSTAB so that sections from RSECTION are also available in the RFEM and RSTAB library. Likewise, internal forces from RFEM and RSTAB can be imported into RSECTION.

As discussed in the Knowledge Base article Section Property Determination and Stress Analysis in RSECTION 1 , the following analysis methods are available in RSECTION: thin-walled analysis and finite element analysis. This article will discuss the former, with which the section properties for both gross and effective cross-sections are calculated analytically (based on the section’s elements).

A summary of the analysis and calculation was explained in the above-mentioned article. Hence, we assume that the section of interest is available, and that the thin-walled analysis method, as well as the calculation of effective section according to EN 1993-1-3 [1], are selected in the Base Data (Image 1).

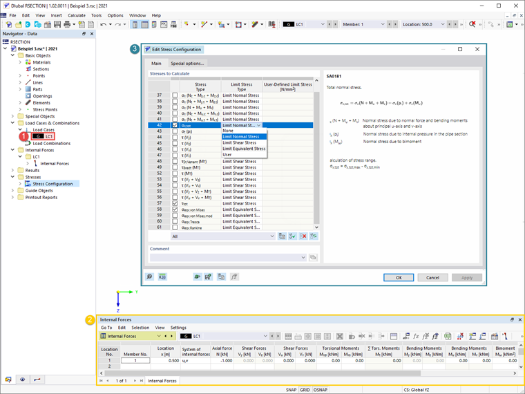
Next, a load case is created and the internal forces to be stored in it are defined. As elaborated in the above-mentioned article, the internal forces can be defined in the program itself or imported from RFEM/RSTAB. In this example, an axial force of 1 kN has been defined at location x=0.5, as shown in Image 2. Before starting the calculation, you can also select the stresses to be calculated in the Stress Configuration window, where a list of stresses and an associated description of the selected stress is also available.


Once you have calculated everything, the results of the calculation are available in the program. In the Results navigator, you can switch between the results for both gross and effective cross-sections, as shown in Images 3 and 4, respectively.

Distorsional buckling can occur for cold-formed sections with edge or intermediate stiffeners, such as the one in this example. In the RSECTION program, distorsional buckling is determined using the eigenvalue method, and its influence is taken into account by reducing the thickness of the section. This can also be seen in the results of the effective thin-walled analysis (Image 4).



869x
85x


Author

Ms. Kirova is responsible for creating technical articles and provides technical support to Dlubal customers.

Links
References


;