3262x
001742
2024-02-28

Analiza cienkościenna w RSECTION 1

Samodzielny program RSECTION jest do Twojej dyspozycji do określania właściwości przekrojów i przeprowadzania analizy naprężeń dla cienkościennych i masywnych przekrojów poprzecznych. Program może być połączony zarówno z RFEM, jak i z RSTAB, dzięki czemu przekroje z RSECTION są również dostępne w bibliotece RFEM i RSTAB. Podobnie, siły wewnętrzne z RFEM i RSTAB mogą być importowane do RSECTION.

Jak omówiono w artykule z Bazy Wiedzy Określanie właściwości przekroju i analiza naprężeń w RSECTION 1 , w RSECTION dostępne są następujące metody analizy: analiza cienkościenna i analiza metodą elementów skończonych. W tym artykule omówiona zostanie pierwsza z nich, przy pomocy której właściwości przekroju, zarówno brutto, jak i efektywnego, są obliczane analitycznie (na podstawie elementów przekroju).

Podsumowanie analizy i obliczeń zostało wyjaśnione w wyżej wymienionym artykule. Dlatego zakładamy, że interesujący nas przekrój jest dostępny, a metoda analizy cienkościennej, jak również obliczanie efektywnego przekroju zgodnie z EN 1993-1-3 [1], zostały wybrane w Danych Bazowych (Obraz 1).

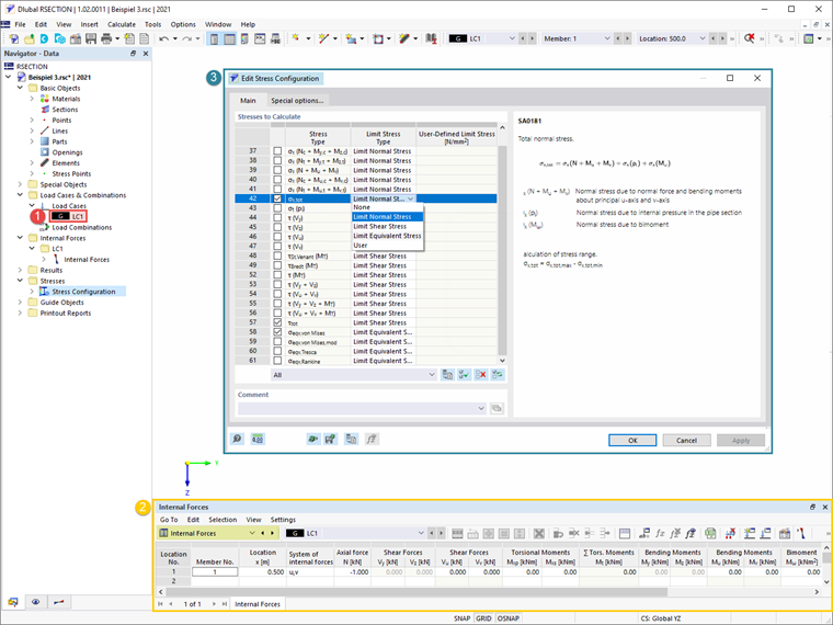
Następnie tworzony jest przypadek obciążeń i definiowane są siły wewnętrzne, które mają być w nim przechowywane. Jak wyjaśniono w wyżej wymienionym artykule, siły wewnętrzne mogą być zdefiniowane bezpośrednio w programie lub importowane z RFEM/RSTAB. W tym przykładzie zdefiniowano siłę osiową równą 1 kN w lokalizacji x=0.5, jak pokazano na Obrazie 2. Przed rozpoczęciem obliczeń można również wybrać naprężenia do obliczenia w oknie Konfiguracja naprężeń, gdzie dostępna jest lista naprężeń oraz przypisany do nich opis.


Po przeprowadzeniu obliczeń wyniki są dostępne w programie. W Nawigatorze wyników można przełączać się między wynikami dla zarówno przekroju brutto, jak i efektywnego, jak pokazano na Obrazach 3 i 4 odpowiednio.

Dla przekrojów zimnogiętych z utwierdzeniami brzegowymi lub pośrednimi, takich jak w tym przykładzie, może wystąpić wyboczenie zniekształceniowe. W programie RSECTION wyboczenie zniekształceniowe jest określane metodą wartości własnych, a jego wpływ jest uwzględniany poprzez zmniejszenie grubości przekroju. Widoczne jest to również w wynikach analizy cienkościennej efektywnej (Obraz 4).



869x
85x


Autor

Pani Kirova jest odpowiedzialna za tworzenie artykułów technicznych i zapewnia wsparcie techniczne dla klientów firmy Dlubal.

Odnośniki
Odniesienia


;