- Solutions
- Implemented Structural Design Standards
- Australian Standards (AS)
Australian Standards (AS)
Standards and codes are important. Where do you plan your project and what do you have to pay attention to? When it comes to international standards, the Dlubal programs are reliable companions for customers from all over the world. You will find numerous standards integrated in RFEM and RSTAB, whereby the corresponding add-ons allow you to design steel, reinforced concrete, and timber structures.
Here you will find an overview of the standards available in the programs for the respective countries.
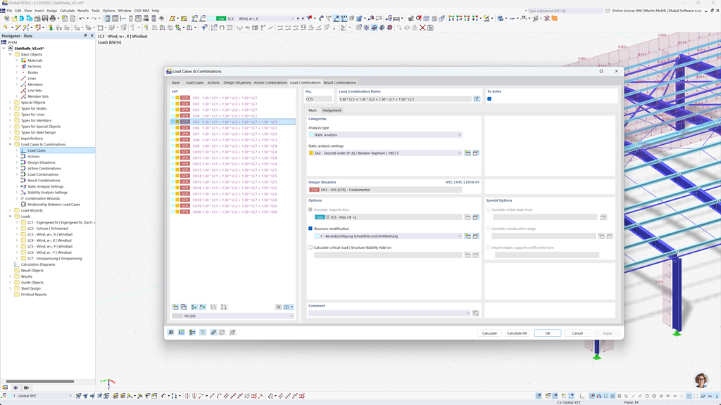
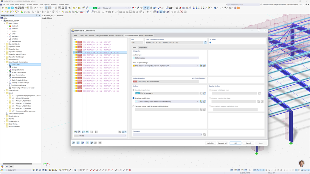
Automatic Generation of Combinations in RFEM 6 and RSTAB 9
Using the powerful structural analysis programs RFEM 6 and RSTAB 9, creating load and result combinations is easy and efficient. These programs allow for the automatic generation of all required combinations according to the Australian standard AS/NZS 1170.0.
This automated feature not only saves you valuable time, but also ensures that your calculations comply with current standard requirements and are performed precisely.
Steel Design According to AS 4100
Design your steel structures in Australia. You can rely on the Steel Design add-on for RFEM 6 / RSTAB 9 when it comes to structural safety. It performs the ultimate and serviceability limit state design checks of members according to the Australian standard AS 4100.
The module takes into account all relevant requirements and specific regulations for the dimensioning and assessment of steel structures in Australia, including loads and safety factors. Additionally, it provides efficient calculations and detailed output results to ensure compliance with Australian standards.
Timber Design According to AS 1720
If you're designing timber structures in accordance with Australian standards, the Timber Design add-on for RFEM 6 / RSTAB 9 is the right solution. It allows for the design of timber members according to AS 1720.
The add-on performs all necessary design checks for structural safety, stability, serviceability, and fire resistance — quickly, accurately, and fully in compliance with AS 1720 requirements.
Seismic Design According to AS 1170.4
Use these add-ons so that your buildings are always on a safe footing.
The Modal Analysis add-on for RFEM 6 / RSTAB 9 allows you to determine natural frequencies and mode shapes.
In the Response Spectrum Analysis add-on for RFEM 6 / RSTAB 9, you can perform a seismic analysis using the multi-modal response spectrum analysis. Among others, the AS 1170.4 standard is implemented.