- Solutions
- Normes de calcul des structures implémentées
- Normes australiennes (AS)
Normes australiennes (AS)
Les règles et les normes sont importantes. Où prévoyez-vous votre projet et à quoi devez-vous faire attention ? En matière de normes internationales, les clients du monde entier peuvent se fier aux logiciels Dlubal. Vous trouverez de nombreuses normes intégrées dans RFEM et RSTAB, où les modules complémentaires correspondants vous permettent de vérifier des structures en acier, en béton armé et en bois.
Vous trouverez ici un aperçu des normes disponibles dans les logiciels pour chaque pays.
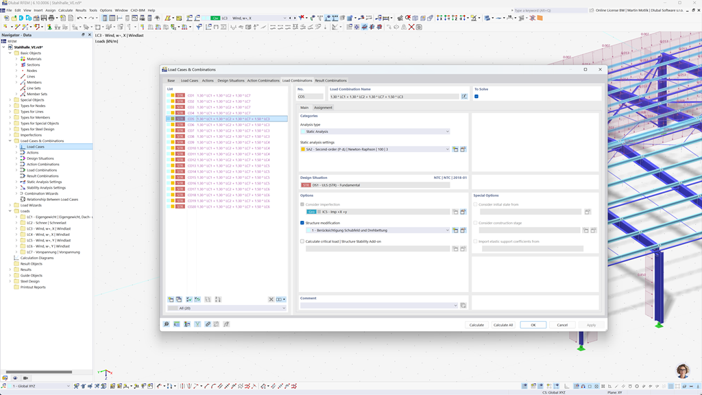
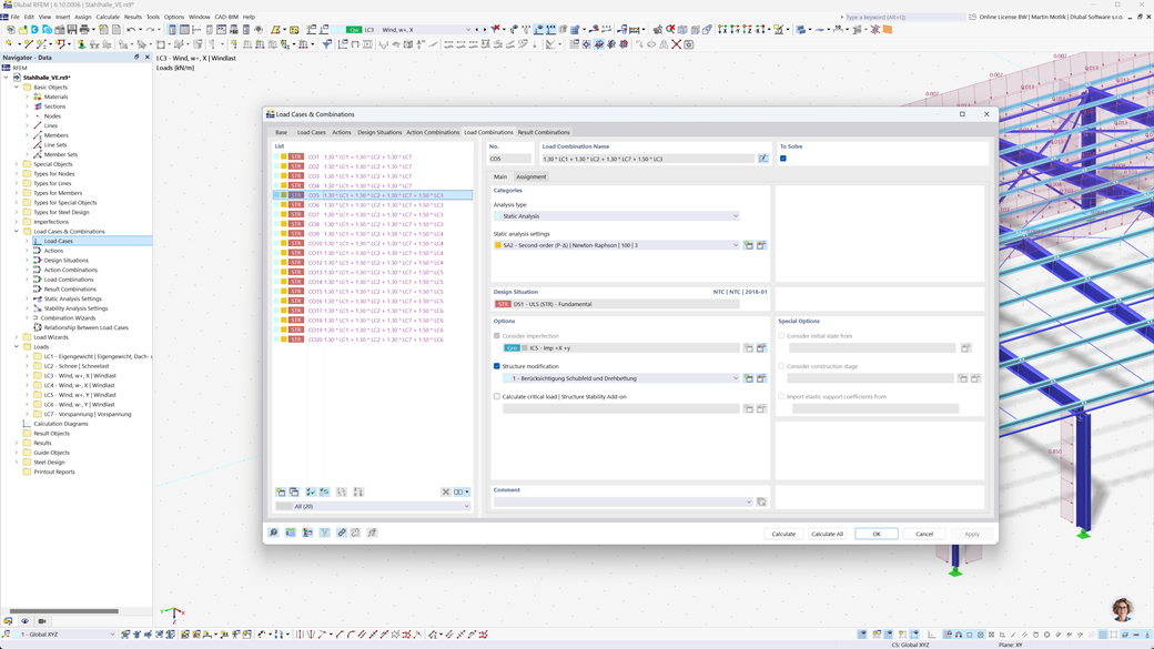
Formation automatique de combinaisons dans RFEM 6 et RSTAB 9
Avec les puissants programmes de statique RFEM 6 et RSTAB 9, la création de combinaisons de charges et de résultats devient simple et efficace. Ces programmes vous permettent de générer automatiquement toutes les combinaisons requises conformément à la norme australienne AS/NZS 1170.0.
Grâce à cette fonction automatisée, vous économisez non seulement un temps précieux, mais vous vous assurez également que vos calculs sont conformes aux exigences normatives actuelles et exécutés avec précision.
Vérification de l’acier selon AS 4100
Concevez vos structures en acier en Australie. Vous pouvez compter sur l'add-on Steel Design pour RFEM 6 / RSTAB 9 en ce qui concerne la sécurité structurelle. Il effectue les vérifications des états limites ultimes et de service des éléments selon la norme australienne AS 4100.
Le module prend en compte toutes les exigences pertinentes et les réglementations spécifiques pour le dimensionnement et l'évaluation des structures en acier en Australie, y compris les charges et les coefficients de sécurité. De plus, il fournit des calculs efficaces et des résultats de sortie détaillés pour assurer la conformité aux normes australiennes.
Vérification du bois selon AS 1720
Si vous concevez des structures en bois conformément aux normes australiennes, l'extension Timber Design pour RFEM 6 / RSTAB 9 est la solution idéale. Elle permet la conception des barres en bois selon la norme AS 1720.
L'extension effectue toutes les vérifications nécessaires de la sécurité structurelle, de la stabilité, de l'aptitude au service et de la résistance au feu — rapidement, avec précision, et en totale conformité avec les exigences de la norme AS 1720.
Analyse sismique selon l’AS 1170.4
Utilisez ces modules complémentaires pour que vos bâtiments soient toujours sur un pied sûr.
Le module complémentaire Analyse Modale pour RFEM 6 / RSTAB 9 vous permet de déterminer les fréquences naturelles et les formes modales.
Dans le module complémentaire Analyse du Spectre de Réponse pour RFEM 6 / RSTAB 9, vous pouvez effectuer une analyse sismique en utilisant l'analyse multi-modale du spectre de réponse. Entre autres, la norme AS 1170.4 est implémentée.