- Řešení
- Implementované normy pro statické výpočty
- Australské normy (AS)
Australské normy (AS)
Pravidla a normy jsou důležité. Kde plánujete svůj projekt a na co si dát pozor? Pokud jde o mezinárodní normy, programy Dlubal jsou spolehlivými společníky pro zákazníky z celého světa. V programech RFEM a RSTAB je integrováno mnoho norem, v nichž lze pomocí příslušných addonů posuzovat ocelové, železobetonové a dřevěné konstrukce.
Zde najdete přehled norem, které jsou k dispozici v programech pro jednotlivé země.
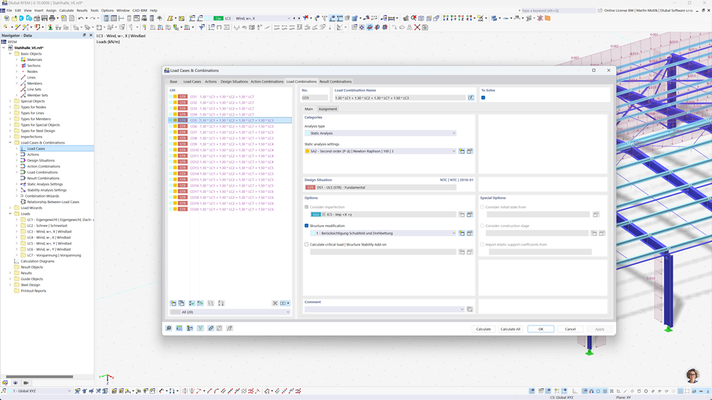
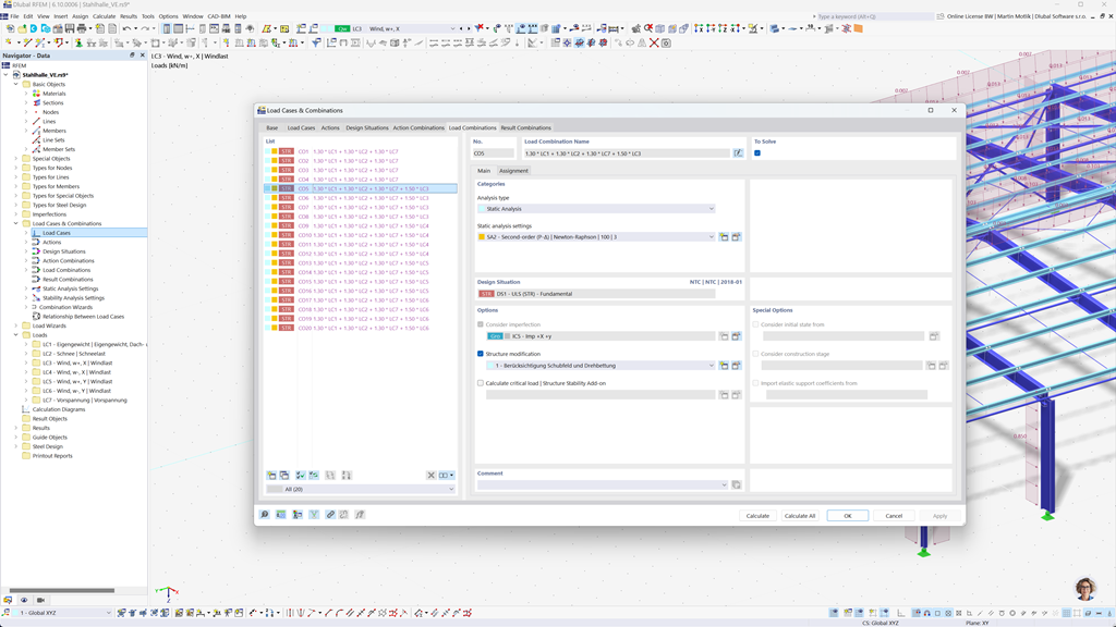
Automatické vytváření kombinací v programech RFEM 6 a RSTAB 9
Díky výkonným programům pro statické výpočty RFEM 6 a RSTAB 9 je vytváření kombinací zatížení a výsledků snadné a efektivní. Tyto programy umožňují automatické generování všech požadovaných kombinací v souladu s australskou normou AS/NZS 1170.0.
Tato automatizovaná funkce vám nejen ušetří drahocenný čas, ale také zajistí, že vaše výpočty budou v souladu s aktuálními normativními požadavky a budou provedeny přesně.
Posouzení ocelových konstrukcí podle AS 4100
Navrhujte ocelové konstrukce v Austrálii. Pokud jde o statickou bezpečnost, můžete se spolehnout na addon „Posouzení ocelových konstrukcí“ pro RFEM 6 / RSTAB 9, který provádí posouzení mezního stavu únosnosti a použitelnosti prvků podle australské normy AS 4100.
Modul zohledňuje všechny relevantní požadavky a specifické předpisy pro dimenzování a posouzení ocelových konstrukcí v Austrálii, včetně zatížení a součinitelů spolehlivosti. Navíc umožňuje efektivní výpočty a poskytuje podrobné výsledky výpočtů, které zajišťují soulad s australskými normami.
Posouzení dřevěných konstrukcí podle AS 1720
Pokud navrhujete dřevěné konstrukce v souladu s australskými normami, je addon Posouzení dřevěných konstrukcí pro RFEM 6 / RSTAB 9 tím správným řešením. Umožňuje návrh dřevěných prvků podle AS 1720.
Tento přídavný modul provádí všechny nezbytné návrhové kontroly pro konstrukční bezpečnost, stabilitu, použitelnost a požární odolnost — rychle, přesně a plně v souladu s požadavky AS 1720.
Posuzování seizmicity podle AS 1170.4
Použijte tyto addony, aby vaše budovy byly vždy na bezpečné patce.
Doplněk „Modální analýza pro RFEM 6 / RSTAB 9“ umožňuje určit vlastní frekvence a tvarové křivky.
V doplňku „Analýza spektra odezvy pro RFEM 6 / RSTAB 9“ můžete provést seizmickou analýzu pomocí multimodální analýzy spektra odezvy. Je implementována mimo jiné norma AS 1170.4.