- Lösungen
- Implementierte Statik-Normen
- Australische Normen (AS)
Australische Normen (AS)
Regeln und Normen sind wichtig. Wo planen Sie Ihr Projekt und worauf müssen Sie achten? Bei internationalen Normen sind die Dlubal-Programme verlässliche Begleiter für Kunden aus aller Welt. Zahlreiche Normen finden Sie in RFEM und RSTAB integriert, wobei Ihnen entsprechende Add-Ons die Bemessung von Stahl-, Stahlbeton- und Holzkonstruktionen ermöglichen.
Hier erhalten Sie eine Übersicht, welche Normen in den Programmen für die jeweiligen Länder verfügbar sind.
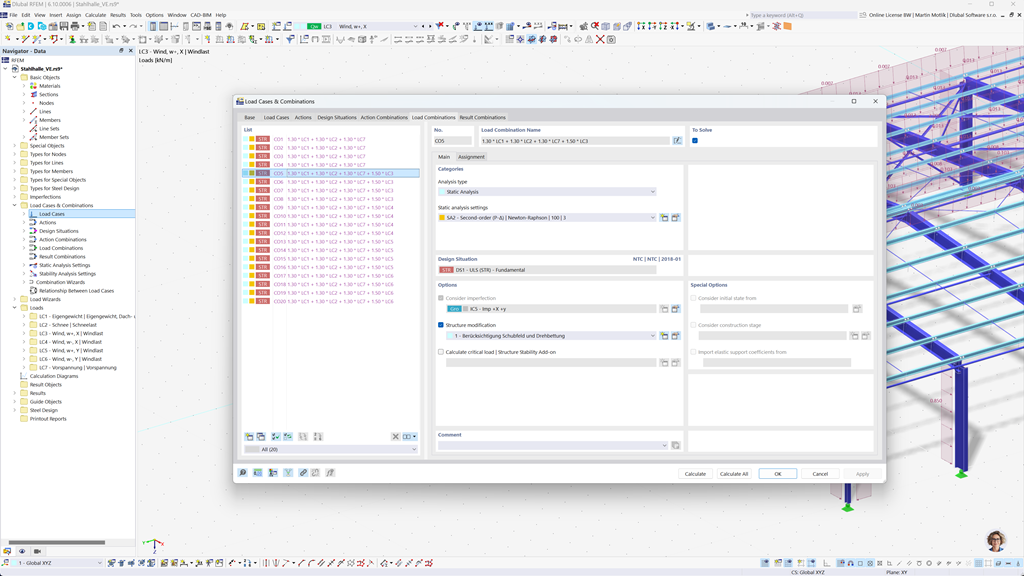
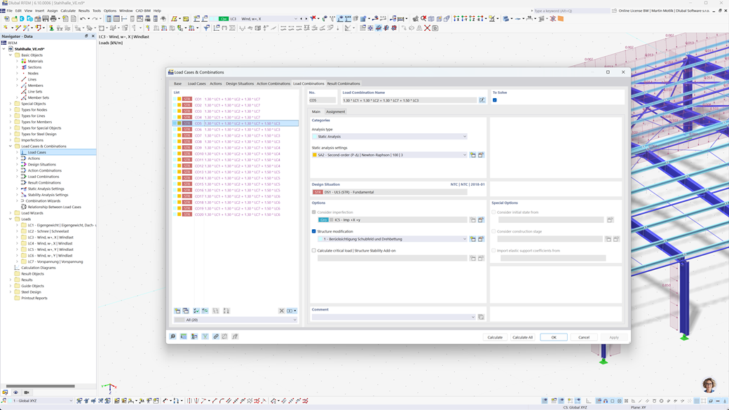
Automatische Bildung von Kombinationen in RFEM 6 und RSTAB 9
Mit den leistungsstarken Statikprogrammen RFEM 6 und RSTAB 9 wird die Erstellung von Last- und Ergebniskombinationen ganz einfach und effizient. Diese Programme ermöglichen es Ihnen, automatisch alle erforderlichen Kombinationen gemäß der australischen Norm AS/NZS 1170.0 zu generieren.
Durch diese automatisierte Funktion sparen Sie nicht nur wertvolle Zeit, sondern stellen auch sicher, dass Ihre Berechnungen den aktuellen Normanforderungen entsprechen und präzise ausgeführt werden.
Stahlbemessung nach AS 4100
Bemessen Sie Ihre Stahlkonstruktionen in Australien. Wenn es um die Tragsicherheit geht, können Sie sich auf das Add-On Stahlbemessung für RFEM 6/RSTAB 9 verlassen. Es führt die Nachweise für die Tragfähigkeit und die Gebrauchstauglichkeit von Stäben gemäß der australischen Norm AS 4100 durch.
Das Modul berücksichtigt alle relevanten Anforderungen und spezifischen Bestimmungen für die Bemessung und Bewertung von Stahlkonstruktionen in Australien, einschließlich Lasten und Sicherheitsfaktoren. Darüber hinaus bietet es effiziente Berechnungen und detaillierte Ergebnisse, um die Einhaltung der australischen Normen sicherzustellen.
Holzbemessung nach AS 1720
Wenn Sie Holzkonstruktionen gemäß australischen Normen bemessen, ist das Add-On Holzbemessung für RFEM 6/RSTAB 9 die richtige Lösung. Es ermöglicht die Bemessung von Holzstäben gemäß AS 1720.
Das Add-On führt alle erforderlichen Nachweise für Tragsicherheit, Stabilität, Gebrauchstauglichkeit und Brandschutz durch – schnell, präzise und vollständig gemäß den Anforderungen der AS 1720.
Erdbebenbemessung nach AS 1170.4
Verwenden Sie diese Add-Ons, damit Ihre Gebäude immer auf einem sicheren Fundament stehen.
Das Modalanalyse-Add-On für RFEM 6/RSTAB 9 ermöglicht es Ihnen, Eigenfrequenzen und Eigenformen zu ermitteln.
Im Add-On Antwortspektrenverfahren für RFEM 6/RSTAB 9 können Sie eine Erdbebenanalyse mit des multimodalen Antwortspektrenverfahrens durchführen. Unter anderem ist die Norm AS 1170.4 implementiert.