- Soluzioni
- Norme tecniche per le costruzioni implementate
- Norme Australiane (AS)
Norme australiane (AS)
Norme e codici sono importanti. Dove pianifichi il tuo progetto e a cosa devi prestare attenzione? Quando si tratta di norme internazionali, i programmi Dlubal sono compagni affidabili per i clienti di tutto il mondo. Troverai numerose norme integrate in RFEM e RSTAB, e i relativi add-on ti permetteranno di progettare strutture in acciaio, cemento armato e legno.
Qui troverai una panoramica delle norme disponibili nei programmi per i rispettivi paesi.
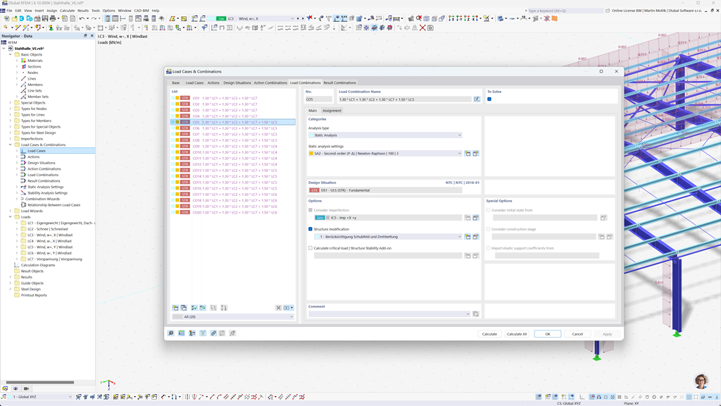
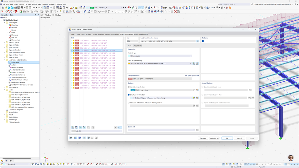
Generazione automatica di combinazioni in RFEM 6 e RSTAB 9
Con i potenti programmi di analisi strutturale RFEM 6 e RSTAB 9, la creazione di combinazioni di carico e risultati diventa semplice ed efficiente. Questi programmi consentono di generare automaticamente tutte le combinazioni necessarie secondo la normativa australiana AS/NZS 1170.0.
Grazie a questa funzione automatizzata non solo si risparmia tempo prezioso, ma si garantisce anche che i calcoli siano conformi ai requisiti normativi attuali ed eseguiti con precisione.
Verifica acciaio secondo AS 4100
Progetta le tue strutture in acciaio in Australia. Puoi fare affidamento sul componente aggiuntivo Steel Design per RFEM 6 / RSTAB 9 quando si tratta di sicurezza strutturale. Esegue le verifiche allo stato limite ultimo e di esercizio dei membri secondo lo standard australiano AS 4100.
Il modulo tiene conto di tutti i requisiti rilevanti e delle normative specifiche per il dimensionamento e la valutazione delle strutture in acciaio in Australia, inclusi carichi e fattori di sicurezza. Inoltre, fornisce calcoli efficienti e risultati dettagliati per garantire la conformità agli standard australiani.
Verifica di strutture in legno secondo AS 1720
Se stai progettando strutture in legno secondo gli standard australiani, il componente aggiuntivo Timber Design per RFEM 6 / RSTAB 9 è la soluzione giusta. Consente la progettazione di elementi in legno secondo la normativa AS 1720.
Il componente aggiuntivo esegue tutte le verifiche di progetto necessarie per la sicurezza strutturale, la stabilità, la funzionalità e la resistenza al fuoco — in modo rapido, preciso e completamente in conformità con i requisiti della normativa AS 1720.
Progettazione sismica secondo AS 1170.4
Utilizza questi componenti aggiuntivi affinché i tuoi edifici abbiano sempre una base sicura.
Il componente aggiuntivo Analisi Modale per RFEM 6 / RSTAB 9 consente di determinare le frequenze naturali e le forme modali.
Nel componente aggiuntivo Analisi Spettro di Risposta per RFEM 6 / RSTAB 9, è possibile eseguire un'analisi sismica utilizzando l'analisi dello spettro di risposta multi-modale. Tra gli altri, è implementato lo standard AS 1170.4.