- Rozwiązania
- Zaimplementowane normy
- Normy południowoafrykańskie (SANS)
Normy południowoafrykańskie (SANS)
Zasady i normy są ważne. Gdzie planujesz swój projekt i na co musisz zwrócić uwagę? W przypadku norm międzynarodowych programy Dlubal są niezawodnymi partnerami dla klientów z całego świata. Wiele norm jest zintegrowanych w RFEM i RSTAB, a odpowiednie rozszerzenia umożliwiają projektowanie konstrukcji stalowych, żelbetowych i drewnianych. Tutaj znajdziesz przegląd norm dostępnych w programach, dla poszczególnych krajów.
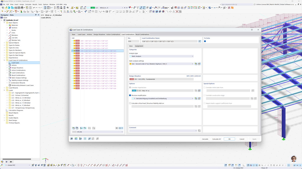
Automatyczne tworzenie kombinacji w programach RFEM 6 i RSTAB 9
Dzięki programom do statyki RFEM 6 i RSTAB 9 praca staje się znacznie łatwiejsza. Możesz łatwo i automatycznie tworzyć kombinacje obciążeń i wyników zgodnie z południowoafrykańskimi normami SANS 10160-1 i SANS 10163-1.
Ta funkcja zapewnia, że Twoje obliczenia spełniają specyficzne wymagania południowoafrykańskich przepisów budowlanych i pomaga w efektywnym oraz normatywnym planowaniu projektów.
Projektowanie konstrukcji stalowych zgodnie z SANS 10162-1
Dodatek Stalowa Ocena dla RFEM 6 / RSTAB 9 oferuje wiele praktycznych funkcji do precyzyjnego wymiarowania konstrukcji stalowych. Kilkoma kliknięciami możesz łatwo przeprowadzić weryfikację w stanie granicznym nośności i użytkowalności dla prętów, bazując na południowoafrykańskiej normie SANS 10162-1.
To potężne rozwiązanie pomaga efektywnie i zgodnie z normami planować konstrukcje stalowe, automatycznie uwzględniając wszystkie istotne wymagania południowoafrykańskich przepisów budowlanych.
Projektowanie konstrukcji drewnianych zgodnie z SANS 10163-1 i SANS 10163-2
Dodatek Wymiarowanie drewna dla RFEM 6 / RSTAB 9 oferuje możliwość wykonania wszystkich niezbędnych sprawdzeń dla konstrukcji drewnianych zgodnie z południowoafrykańskimi normami SANS 10163-1 i SANS 10163-2. Obejmuje to sprawdzenia w stanach granicznych nośności, użytkowalności oraz ochrony przeciwpożarowej dla prętów drewnianych.
Dzięki temu potężnemu oprogramowaniu możesz zapewnić, że Twoje konstrukcje drewniane spełniają specyficzne wymagania południowoafrykańskich norm konstrukcji drewnianych, a Twoje projekty są planowane precyzyjnie, efektywnie i zgodnie z normami.
Analiza trzęsień ziemi zgodnie z SANS 10160-4
Dodatek Analiza modalna dla RFEM 6 / RSTAB 9 umożliwia precyzyjne określenie częstotliwości własnych i kształtów drgań własnych konstrukcji. Oferuje kompleksową analizę dynamicznego zachowania się budowli, aby dokładnie zrozumieć wpływ drgań.
Kolejnym przydatnym dodatkiem jest Metoda spektrum odpowiedzi dla RFEM 6 / RSTAB 9. Za pomocą tego narzędzia można przeprowadzać analizy sejsmiczne, wykorzystując metodę multimodalną spektrum odpowiedzi. Ponadto, południowoafrykańska norma CFE SANS 10160-4 jest w pełni zintegrowana, dzięki czemu można bezpiecznie i zgodnie z normami projektować projekty, aby spełniały specyficzne wymagania południowoafrykańskich standardów sejsmicznych.