- Solutions
- Normes de calcul des structures implémentées
- Normes sud-africaines (SANS)
Normes sud-africaines (SANS)
Les règlementations et les normes sont importantes. Où prévoyez-vous votre projet et à quoi devez-vous faire attention ? Pour les normes internationales, les logiciels Dlubal sont des compagnons fiables pour les clients du monde entier. De nombreuses normes sont intégrées dans RFEM et RSTAB, avec des modules complémentaires qui vous permettent de vérifier des structures en acier, en béton armé et en bois. Voici un aperçu des normes disponibles dans les logiciels pour différents pays.
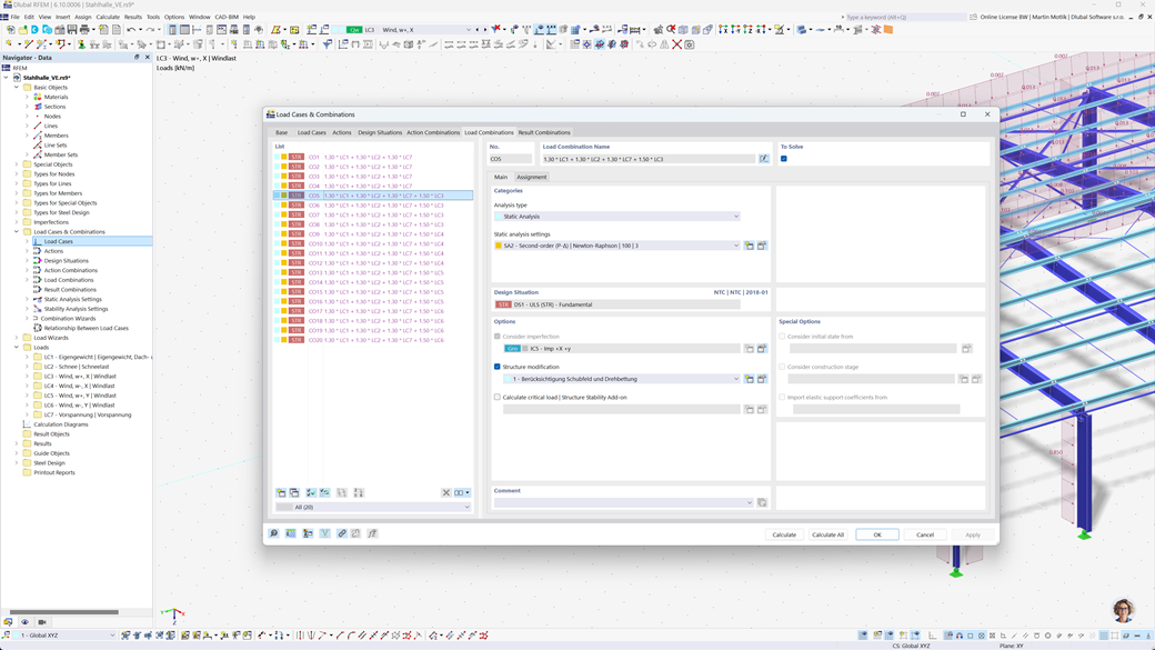
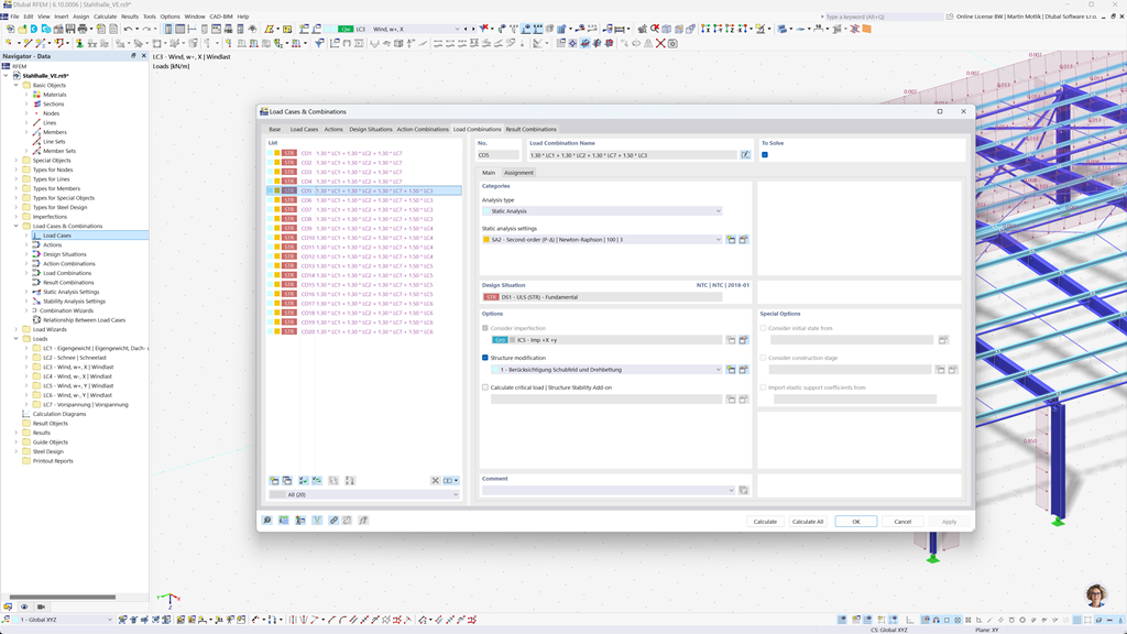
Création automatique de combinaisons dans RFEM 6 et RSTAB 9
Avec les programmes de statique RFEM 6 et RSTAB 9, le travail est grandement simplifié pour vous. Vous pouvez créer des combinaisons de charges et de résultats facilement et automatiquement selon les normes sud-africaines SANS 10160-1 et SANS 10163-1.
Cette fonction garantit que vos calculs répondent aux exigences spécifiques des règlements de construction sud-africains et vous aide à planifier vos projets de manière efficace et conforme aux normes.
Vérification de l’acier selon SANS 10162-1
L'add-on Dimensionnement de l'acier pour RFEM 6 / RSTAB 9 vous offre une multitude de fonctionnalités pratiques pour le dimensionnement précis des structures en acier. En quelques clics, vous pouvez facilement effectuer des vérifications à l'état limite ultime et à l'état limite de service pour les barres, sur la base de la norme sud-africaine SANS 10162-1.
Cette solution puissante vous aide à planifier vos structures en acier de manière efficace et conforme aux normes, en tenant automatiquement compte de toutes les exigences pertinentes des réglementations de construction sud-africaines.
Vérification du bois selon SANS 10163-1 et SANS 10163-2
L'add-on Dimensionnement du bois pour RFEM 6 / RSTAB 9 vous offre la possibilité de réaliser toutes les vérifications nécessaires pour les structures en bois conformément aux normes sud-africaines SANS 10163-1 et SANS 10163-2. Cela inclut les vérifications dans l'état limite ultime, l'état de service et la protection contre l'incendie pour les barres en bois.
Avec ce logiciel puissant, vous pouvez vous assurer que vos constructions en bois répondent aux exigences spécifiques des normes sud-africaines de construction en bois et que vos projets sont planifiés de manière précise, efficace et conforme aux normes.
Analyse sismique selon la SANS 10160-4
L'Add-On Analyse modale pour RFEM 6 / RSTAB 9 vous permet de déterminer précisément les fréquences propres et les formes modales de vos structures. Il offre une analyse complète du comportement dynamique de vos constructions, pour comprendre précisément les effets des vibrations.
Un autre Add-On utile est la méthode des spectres de réponse pour RFEM 6 / RSTAB 9. Avec cet outil, vous pouvez effectuer des analyses sismiques, en appliquant la méthode modale multimodale des spectres de réponse. De plus, la norme sud-africaine CFE SANS 10160-4 est entièrement intégrée, vous permettant de dimensionner vos projets de manière sûre et conforme aux exigences spécifiques des normes sismiques sud-africaines.