- Solutions
- Implemented Structural Design Standards
- South African Standards (SANS)
South African Standards (SANS)
Rules and standards are important. Where do you plan your project and what is it necessary to pay attention to? When it comes to international standards, Dlubal programs are reliable companions for customers from all over the world. Numerous standards are integrated into RFEM and RSTAB, with the corresponding add-ons allowing for the design of steel, reinforced concrete, and timber structures. Here you will find an overview of the standards available in the programs for the respective countries.
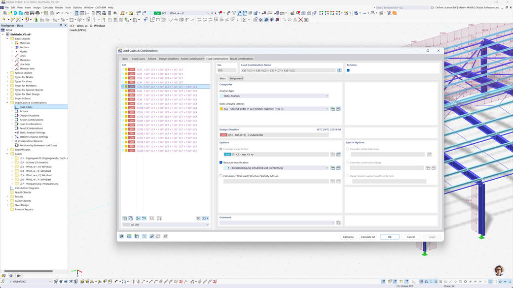
Automatic Generation of Combinations in RFEM 6 and RSTAB 9
Using the RFEM 6 and RSTAB 9 structural analysis programs makes your work much easier. You can easily and automatically create load and result combinations according to the South African standards SANS 10160-1 and SANS 10163-1.
This feature ensures that your calculations comply with the specific requirements of South African building regulations and helps you to plan your projects efficiently and in compliance with standards.
Steel Design According to SANS 10162-1
The Steel Design add-on for RFEM 6 / RSTAB 9 offers you a variety of practical functions for the precise design of steel structures. With just a few clicks, you can easily perform ultimate and serviceability limit state design checks of members based on the South African standard SANS 10162-1.
This powerful solution helps you to design your steel structures efficiently and in accordance with standards by automatically taking into account all relevant requirements of the South African building regulations.
Timber Design According to SANS 10163-1 and SANS 10163-2
The Timber Design add-on for RFEM 6 / RSTAB 9 allows you to perform all required design checks of timber structures according to the South African standards SANS 10163-1 and SANS 10163-2. This includes the ultimate limit state, serviceability limit state, and fire resistance design checks od timber members.
With this powerful software, you can ensure that your timber structures comply with the specific requirements of South African timber construction standards and that your projects are designed accurately, efficiently, and in accordance with the standards.
Seismic Design According to SANS 10160-4
The Modal Analysis add-on for RFEM 6 / RSTAB 9 allows you to precisely determine the natural frequencies and mode shapes of your structures. It provides a comprehensive analysis of the dynamic behavior of your structures to accurately understand the vibration effects.
Another helpful tool is the Response Spectrum Analysis add-on for RFEM 6 / RSTAB 9. It allows you to perform sesmic analyses using the multimodal response spectrum method. In addition, the South African standard CFE SANS 10160-4 is fully integrated, allowing you to design your projects safely and in accordance with the specific requirements of South African seismic standards.