- Lösungen
- Implementierte Statik-Normen
- Südafrikanische Normen (SANS)
Südafrikanische Normen (SANS)
Regeln und Normen sind wichtig. Wo planen Sie Ihr Projekt und worauf müssen Sie achten? Bei internationalen Normen sind die Dlubal-Programme verlässliche Begleiter für Kunden aus aller Welt. Zahlreiche Normen finden Sie in RFEM und RSTAB integriert, wobei Ihnen entsprechende Add-Ons die Bemessung von Stahl-, Stahlbeton- und Holzkonstruktionen ermöglichen. Hier erhalten Sie eine Übersicht, welche Normen in den Programmen für die jeweiligen Länder verfügbar sind.
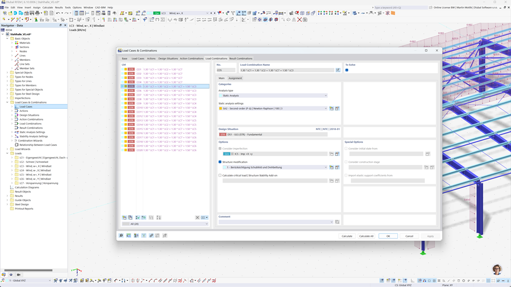
Automatische Bildung von Kombinationen in RFEM 6 und RSTAB 9
Mit den Statikprogrammen RFEM 6 und RSTAB 9 wird die Arbeit für Sie erheblich erleichtert. Sie können Last- und Ergebniskombinationen ganz einfach und automatisch gemäß der südafrikanischen Normen SANS 10160-1 und SANS 10163-1 erstellen.
Diese Funktion stellt sicher, dass Ihre Berechnungen den spezifischen Anforderungen der südafrikanischen Bauvorschriften entsprechen und hilft Ihnen dabei, Ihre Projekte effizient und normgerecht zu planen.
Stahlbemessung nach SANS 10162-1
Das Add-On Stahlbemessung für RFEM 6 / RSTAB 9 bietet Ihnen eine Vielzahl praktischer Funktionen für die präzise Bemessung von Stahlkonstruktionen. Mit wenigen Klicks können Sie ganz einfach Nachweise im Grenzzustand der Tragfähigkeit und Gebrauchstauglichkeit für Stäbe durchführen, basierend auf der südafrikanischen Norm SANS 10162-1.
Diese leistungsstarke Lösung hilft Ihnen, Ihre Stahlkonstruktionen effizient und normgerecht zu planen, indem alle relevanten Anforderungen der südafrikanischen Bauvorschriften automatisch berücksichtigt werden.
Holzbemessung nach SANS 10163-1 und SANS 10163-2
Das Add-On Holzbemessung für RFEM 6 / RSTAB 9 bietet Ihnen die Möglichkeit, alle erforderlichen Nachweise für Holzbauwerke gemäß den südafrikanischen Normen SANS 10163-1 und SANS 10163-2 zu erstellen. Dies umfasst Nachweise im Grenzzustand der Tragfähigkeit, Gebrauchstauglichkeit und Brandschutz für Holzstäbe.
Mit dieser leistungsstarken Software können Sie sicherstellen, dass Ihre Holzkonstruktionen den spezifischen Anforderungen der südafrikanischen Holzbaunormen entsprechen und Ihre Projekte präzise, effizient und normgerecht geplant werden.
Erdbebenbemessung nach SANS 10160-4
Das Add-On Modalanalyse für RFEM 6 / RSTAB 9 ermöglicht Ihnen die präzise Ermittlung der Eigenfrequenzen und Modenformen Ihrer Strukturen. Es bietet eine umfassende Analyse des dynamischen Verhaltens Ihrer Bauwerke, um die Auswirkungen von Schwingungen genau zu verstehen.
Ein weiteres hilfreiches Add-On ist das Antwortspektrenverfahren für RFEM 6 / RSTAB 9. Mit diesem Tool können Sie Erdbebenanalysen durchführen, wobei das Multimodale Antwortspektrenverfahren zur Anwendung kommt. Darüber hinaus ist die südafrikanische Norm CFE SANS 10160-4 vollständig integriert, sodass Sie Ihre Projekte entsprechend den spezifischen Anforderungen der südafrikanischen Erdbebenstandards sicher und normgerecht dimensionieren können.