- Řešení
- Implementované normy pro statické výpočty
- Jihoafrické normy (SANS)
Jihoafrické normy (SANS)
Pravidla a normy jsou důležité. Kde plánujete svůj projekt a na co je třeba dbát? Pokud jde o mezinárodní normy, programy Dlubal jsou spolehlivými pomocníky pro zákazníky z celého světa. Do programů RFEM a RSTAB je integrováno mnoho norem a příslušné addon umožňují návrh ocelových, železobetonových a dřevěných konstrukcí. Zde najdete přehled norem dostupných v programech pro jednotlivé země.
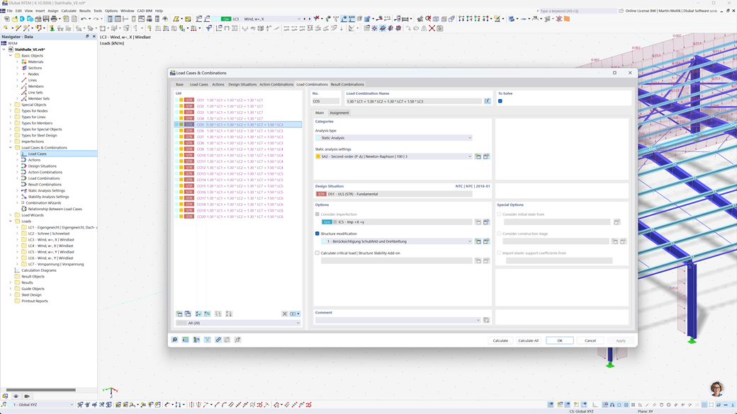
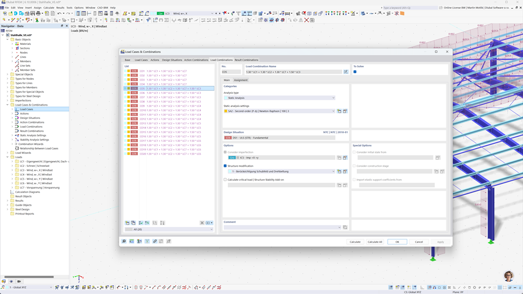
Automatické vytváření kombinací v programech RFEM 6 a RSTAB 9
Programy pro statické výpočty RFEM 6 a RSTAB 9 vám výrazně usnadní práci. Můžete v nich snadno a automaticky vytvářet kombinace zatížení a výsledků v souladu s jihoafrickými normami SANS 10160-1 a SANS 10163-1.
Tato funkce zajišťuje, že vaše výpočty budou splňovat specifické požadavky jihoafrických stavebních předpisů, a pomáhá vám plánovat projekty efektivně a v souladu s normami.
Posouzení ocelových konstrukcí podle SANS 10162-1
Addon Posouzení ocelových konstrukcí pro RFEM 6 / RSTAB 9 nabízí řadu praktických funkcí pro přesné posuzování ocelových konstrukcí. Pomocí několika kliknutí můžete snadno provádět posouzení mezního stavu únosnosti a mezního stavu použitelnosti prutů na základě jihoafrické normy SANS 10162-1.
Toto výkonné řešení vám pomůže posuzovat ocelové konstrukce účinně a v souladu s normami díky automatickému zohlednění všech relevantních požadavků jihoafrických stavebních předpisů.
Posouzení dřevěných konstrukcí podle SANS 10163-1 a SANS 10163-2
Doplněk Posouzení dřevěných konstrukcí pro RFEM 6 / RSTAB 9 vám nabízí možnost vytvořit všechny potřebné posudky pro dřevěné konstrukce podle jihoafrických norem SANS 10163-1 a SANS 10163-2. To zahrnuje posudky v mezním stavu únosnosti, použitelnosti a požární odolnosti pro dřevěné pruty.
S tímto výkonným softwarem můžete zajistit, že vaše dřevěné konstrukce splňují specifické požadavky jihoafrických norem pro dřevěné konstrukce a že vaše projekty jsou plánovány přesně, efektivně a v souladu s normami.
Posouzení na zemětřesení podle SANS 10160-4
Addon Modální analýza pro RFEM 6 / RSTAB 9 vám umožňuje přesné stanovení vlastních frekvencí a vlastních tvarů vašich konstrukcí. Nabízí komplexní analýzu dynamického chování vašich staveb, aby bylo možné přesně pochopit účinky kmitání.
Dalším užitečným addonem je Metoda spektra odezvy pro RFEM 6 / RSTAB 9. S tímto nástrojem můžete provádět seizmické analýzy, kde se používá multimodální metoda spektra odezvy. Kromě toho je plně integrována jihoafrická norma CFE SANS 10160-4, což vám umožňuje bezpečně a normativně dimenzovat vaše projekty v souladu se specifickými požadavky jihoafrických norem pro seizmicitu.