- Soluzioni
- Norme tecniche per le costruzioni implementate
- Norme sudafricane (SANS)
Norme sudafricane (SANS)
Regole e norme sono importanti. Dove pianifichi il tuo progetto e a cosa devi prestare attenzione? Quando si tratta di standard internazionali, i programmi Dlubal sono compagni affidabili per i clienti di tutto il mondo. Numerose norme sono integrate in RFEM e RSTAB, con i relativi add-on che consentono la progettazione di strutture in acciaio, cemento armato e legno. Qui troverai una panoramica delle norme disponibili nei programmi per i rispettivi paesi.
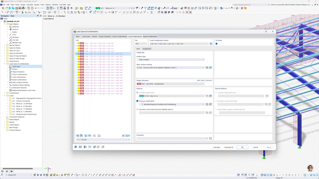
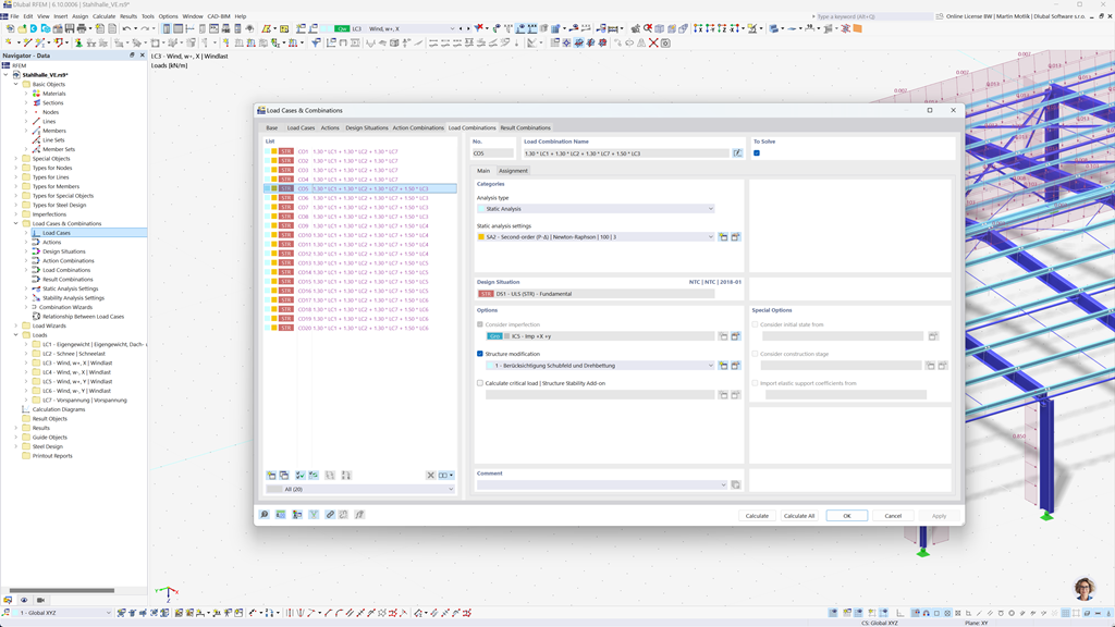
Formazione automatica di combinazioni in RFEM 6 e RSTAB 9
Con i programmi di calcolo statico RFEM 6 e RSTAB 9, il lavoro è notevolmente facilitato per voi. È possibile creare combinazioni di carico e di risultato in modo semplice e automatico secondo le norme sudafricane SANS 10160-1 e SANS 10163-1.
Questa funzione assicura che i vostri calcoli soddisfino i requisiti specifici delle norme sudafricane sulle costruzioni e vi aiuti a pianificare i vostri progetti in modo efficiente e conforme alle norme.
Verifica acciaio secondo SANS 10162-1
L'add-on Stahlbemessung per RFEM 6 / RSTAB 9 offre una varietà di funzioni pratiche per il calcolo preciso delle strutture in acciaio. Con pochi clic, è possibile eseguire facilmente verifiche allo stato limite ultimo e di esercizio per aste, in base alla norma sudafricana SANS 10162-1.
Questa soluzione potente ti aiuta a pianificare le tue costruzioni in acciaio in modo efficiente e conforme alle norme, integrando automaticamente tutti i requisiti rilevanti dei regolamenti edilizi sudafricani.
Verifica legno secondo SANS 10163-1 e SANS 10163-2
L'add-on Holzbemessung per RFEM 6 / RSTAB 9 ti offre la possibilità di eseguire tutte le verifiche necessarie per le strutture in legno secondo le norme sudafricane SANS 10163-1 e SANS 10163-2. Questo include verifiche allo stato limite ultimo, di esercizio e di resistenza al fuoco per barre di legno.
Con questo potente software, puoi garantire che le tue costruzioni in legno rispondano ai requisiti specifici delle norme sudafricane del legno e che i tuoi progetti siano pianificati con precisione, efficienza e conformità normativa.
Progettazione sismica secondo SANS 10160-4
L'add-on Analisi modale per RFEM 6 / RSTAB 9 consente di determinare con precisione le frequenze proprie e le forme modali delle vostre strutture. Offre un'analisi completa del comportamento dinamico delle vostre costruzioni per comprendere esattamente gli effetti delle vibrazioni.
Un altro add-on utile è il Metodo dello spettro di risposta per RFEM 6 / RSTAB 9. Con questo strumento, è possibile eseguire analisi sismiche utilizzando il metodo multimodale dello spettro di risposta. Inoltre, la norma sudafricana CFE SANS 10160-4 è completamente integrata, permettendovi di dimensionare i vostri progetti in modo sicuro e conforme agli standard sismici specifici del Sudafrica.