- Lösungen
- Implementierte Statik-Normen
- Russische Normen (SP)
Russische Normen (SP)
Regeln und Normen sind wichtig. Wo planen Sie Ihr Projekt und worauf müssen Sie achten? Bei internationalen Normen sind die Dlubal-Programme verlässliche Begleiter für Kunden aus aller Welt. Zahlreiche Normen finden Sie in RFEM und RSTAB integriert, wobei Ihnen entsprechende Add-Ons die Bemessung von Stahl-, Stahlbeton- und Holzkonstruktionen ermöglichen. Hier erhalten Sie eine Übersicht, welche Normen in den Programmen für die jeweiligen Länder verfügbar sind.
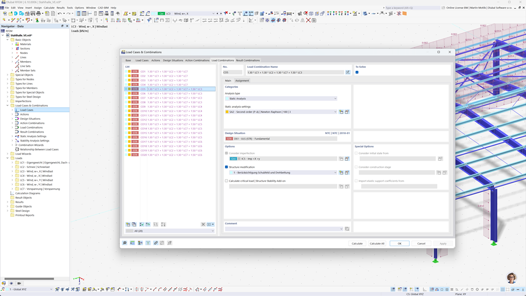
Automatische Bildung von Kombinationen in RFEM 6 und RSTAB 9
Wenn Sie Bauwerke in Russland planen, bieten Ihnen die Dlubal-Statikprogramme eine umfassende Unterstützung. Mit RFEM 6 und RSTAB 9 können Sie die Last- und Ergebniskombinationen völlig automatisiert gemäß der russischen Norm SP 20.13330 erstellen.
Diese leistungsstarken Programme helfen Ihnen, die komplexen Anforderungen der russischen Bauvorschriften effizient umzusetzen und die Berechnungen schnell und fehlerfrei durchzuführen. Profitieren Sie von einer benutzerfreundlichen, normgerechten Lösung, die Ihnen die Arbeit erleichtert und gleichzeitig höchste Genauigkeit garantiert.
Bemessung von Stäben, Stützen und Flächen aus Stahlbeton nach SP 63.13330
Das Add-On Betonbemessung für RFEM 6 / RSTAB 9 bietet Ihnen eine ausgezeichnete Unterstützung, wenn Sie Stäbe, Stützen und Flächen aus Stahlbeton nach der russischen Norm SP 63.13330 bemessen möchten.
Mit dieser leistungsstarken Erweiterung können Sie Ihre Stahlbetonbauwerke effizient und normgerecht entwerfen und sicherstellen, dass sie den russischen Bauvorschriften entsprechen. Die Software vereinfacht den Berechnungsprozess, sodass Sie sich auf präzise und sichere Ergebnisse verlassen können.
Stahlbemessung nach SP 16.13330
Die Dlubal-Software stellt Ihnen eine Vielzahl hilfreicher Add-Ons zur Verfügung, die Ihre Arbeit erleichtern. Eines dieser Add-Ons ist Stahlbemessung für RFEM 6 / RSTAB 9. Es ermöglicht Ihnen, Nachweise im Grenzzustand der Tragfähigkeit und Gebrauchstauglichkeit für Stäbe gemäß der russischen Norm SP 16.13330 durchzuführen.
Mit diesem Add-On können Sie Ihre Stahlkonstruktionen effizient und normgerecht bemessen, um sicherzustellen, dass sie den spezifischen Anforderungen der russischen Bauvorschriften entsprechen. Die Software unterstützt Sie dabei, präzise und zuverlässige Berechnungen zu erstellen.