- Soluzioni
- Norme tecniche per le costruzioni implementate
- Norme russe (SP)
Norme russe (SP)
Le regole e le norme sono importanti. Dove pianificate il vostro progetto e a cosa dovete fare attenzione? Con le norme internazionali, i programmi Dlubal sono compagni affidabili per clienti di tutto il mondo. Numerose norme sono integrate in RFEM e RSTAB, mentre gli add-on corrispondenti vi permettono di eseguire la progettazione di strutture in acciaio, cemento armato e legno. Qui trovate una panoramica delle norme disponibili nei programmi per i rispettivi paesi.
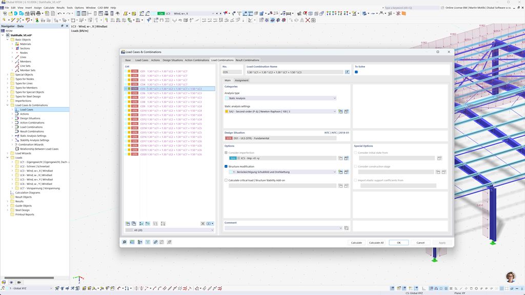
Creazione automatica di combinazioni in RFEM 6 e RSTAB 9
Se si pianificano strutture in Russia, i software di calcolo strutturale Dlubal offrono un supporto completo. Con RFEM 6 e RSTAB 9, è possibile creare le combinazioni di carico e di risultato in modo completamente automatizzato secondo la norma russa SP 20.13330.
Questi potenti programmi vi aiutano a soddisfare in modo efficiente le complesse esigenze delle normative edilizie russe e a eseguire i calcoli rapidamente e senza errori. Approfittate di una soluzione user-friendly che rispetta le norme, facilita il lavoro e garantisce la massima precisione.
Verifica di travi, colonne e superfici in calcestruzzo armato secondo SP 63.13330
L'add-on Betonbemessung per RFEM 6 / RSTAB 9 offre un eccellente supporto quando si desidera dimensionare aste, pilastri e superfici in calcestruzzo armato secondo la norma russa SP 63.13330.
Con questa potente estensione, è possibile progettare in modo efficiente e conforme alle norme le proprie strutture in calcestruzzo armato e assicurarsi che siano conformi ai regolamenti edilizi russi. Il software semplifica il processo di calcolo, consentendo di fare affidamento su risultati precisi e sicuri.
Verifica acciaio secondo SP 16.13330
Il software Dlubal mette a vostra disposizione una vasta gamma di componenti aggiuntivi utili che facilitano il vostro lavoro. Uno di questi componenti è Progetto Acciaio per RFEM 6 / RSTAB 9. Vi consente di eseguire verifiche agli stati limite ultimi e di esercizio per barre secondo la normativa russa SP 16.13330.
Con questo componente aggiuntivo, potete dimensionare in modo efficiente e conforme alle norme le vostre costruzioni in acciaio, assicurandovi che soddisfino i requisiti specifici delle normative edilizie russe. Il software vi supporta nella creazione di calcoli precisi e affidabili.