- Řešení
- Implementované normy pro statické výpočty
- Ruské normy (SP)
Ruské normy (SP)
Pravidla a normy jsou důležité. Kde plánujete svůj projekt a na co je třeba dbát? Pokud jde o mezinárodní normy, programy Dlubal jsou spolehlivými pomocníky pro zákazníky z celého světa. Do programů RFEM a RSTAB je integrováno mnoho norem a příslušné addon umožňují návrh ocelových, železobetonových a dřevěných konstrukcí. Zde najdete přehled norem dostupných v programech pro jednotlivé země.
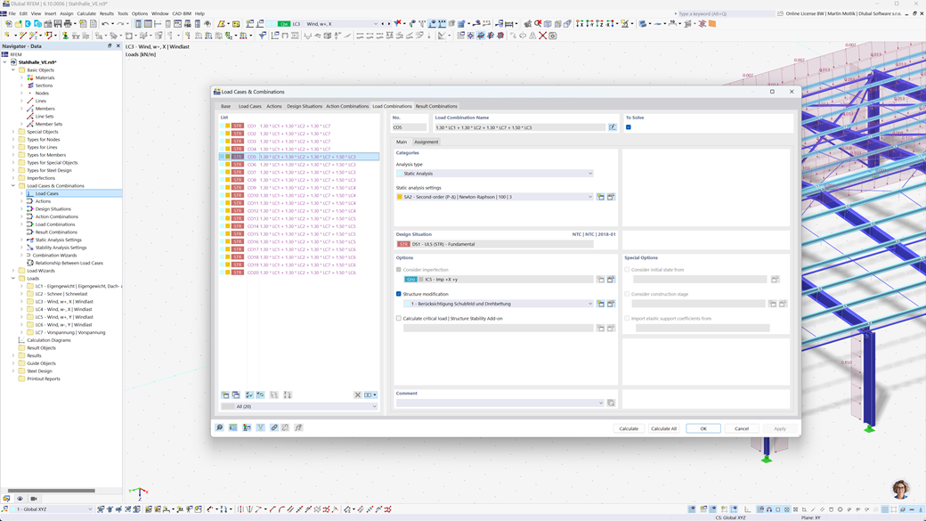
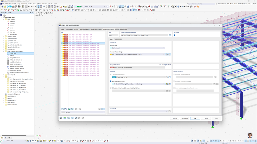
Automatické vytváření kombinací v programech RFEM 6 a RSTAB 9
Při navrhování konstrukcí v Rusku poskytují programy pro statické výpočty Dlubal komplexní podporu. Pomocí programů RFEM 6 a RSTAB 9 můžete plně automaticky vytvářet kombinace zatížení a výsledků v souladu s ruskou normou SP 20.13330.
Tyto výkonné programy vám pomohou efektivně splnit komplexní požadavky ruských stavebních předpisů a provádět výpočty rychle a přesně. Využijte uživatelsky přívětivé řešení v souladu s normami, které vám usnadní práci a zaručí maximální přesnost.
Posouzení betonových prutů, sloupů a ploch podle SP 63.13330
Addon Posouzení betonových prutů pro RFEM 6 / RSTAB 9 poskytuje vynikající podporu při posuzování železobetonových prutů, sloupů a ploch podle ruské normy SP 63.13330.
S tímto výkonným addonem můžete účinně navrhovat železobetonové konstrukce podle norem a zajistit jejich soulad s ruskými stavebními předpisy. Software zjednodušuje proces výpočtu, takže se můžete spolehnout na přesné a spolehlivé výsledky.
Posouzení ocelových konstrukcí podle SP 16.13330
Společnost Dlubal Software nabízí řadu užitečných addonů, které vám usnadní práci. Jedním z těchto nástrojů je addon Posouzení ocelových konstrukcí pro program RFEM 6 / RSTAB 9. Umožňuje provádět posouzení mezních stavů únosnosti a použitelnosti prutů podle ruské normy SP 16.13330.
Pomocí tohoto addonu můžete účinně a v souladu s normou navrhovat ocelové konstrukce a zajistit, aby splňovaly specifické požadavky ruských stavebních předpisů. Software vás podpoří při vytváření přesných a spolehlivých výpočtů.