- Solutions
- Normes de calcul des structures implémentées
- Normes russes (SP)
Normes russes (SP)
Les règlementations et les normes sont importantes. Où prévoyez-vous de réaliser votre projet et à quoi devez-vous faire attention ? Pour les normes internationales, les logiciels Dlubal sont des compagnons fiables pour les clients du monde entier. Vous trouverez de nombreuses normes intégrées dans RFEM et RSTAB, avec des modules complémentaires correspondants qui vous permettent la dimensionnement des structures en acier, en béton armé et en bois. Voici un aperçu des normes disponibles dans les logiciels pour les différents pays.
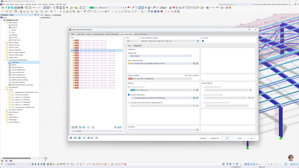
Génération automatique de combinaisons dans RFEM 6 et RSTAB 9
Si vous planifiez des structures en Russie, les programmes de structure de Dlubal vous offrent un soutien complet. Avec RFEM 6 et RSTAB 9, vous pouvez créer les combinaisons de charges et de résultats entièrement automatisées selon la norme russe SP 20.13330.
Ces puissants programmes vous aident à mettre en œuvre efficacement les exigences complexes des règlements de construction russes et à effectuer les calculs rapidement et sans erreur. Profitez d'une solution conviviale et conforme aux normes qui vous facilite le travail tout en garantissant la plus haute précision.
Vérification des barres, poteaux et surfaces en béton armé selon SP 63.13330
L'extension Dimensionnement du béton pour RFEM 6 / RSTAB 9 vous offre un excellent soutien si vous souhaitez dimensionner des barres, poteaux et surfaces en béton armé selon la norme russe SP 63.13330.
Avec cette extension performante, vous pouvez concevoir vos structures en béton armé de manière efficace et conforme aux normes, et vous assurer qu'elles respectent les réglementations de construction russes. Le logiciel simplifie le processus de calcul, de sorte que vous pouvez compter sur des résultats précis et sûrs.
Vérification de l’acier selon la SP 16.13330
Le logiciel Dlubal vous propose une variété de modules complémentaires utiles qui facilitent votre travail. L'un de ces modules complémentaires est Dimensionnement Acier pour RFEM 6 / RSTAB 9. Il vous permet d'effectuer des vérifications à l'état limite ultime et de service pour les barres selon la norme russe SP 16.13330.
Avec ce module complémentaire, vous pouvez dimensionner efficacement et conformément aux normes vos structures en acier pour vous assurer qu'elles répondent aux exigences spécifiques des réglementations de construction russes. Le logiciel vous aide à réaliser des calculs précis et fiables.