- Solutions
- Implemented Structural Design Standards
- Russian Standards (SP)
Russian Standards (SP)
Rules and standards are important. Where do you plan your project and what is it necessary to pay attention to? When it comes to international standards, Dlubal programs are reliable companions for customers from all over the world. Numerous standards are integrated into RFEM and RSTAB, with the corresponding add-ons allowing for the design of steel, reinforced concrete, and timber structures. Here you will find an overview of the standards available in the programs for the respective countries.
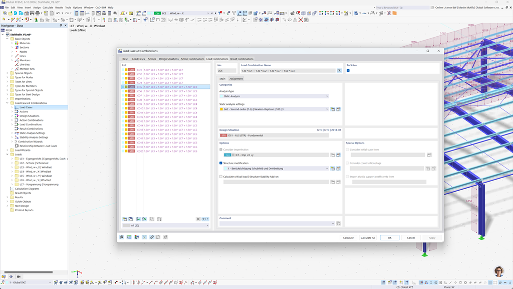
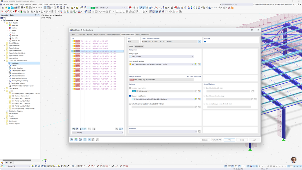
Automatic Generation of Combinations in RFEM 6 and RSTAB 9
When designing structures in Russia, Dlubal structural analysis programs provide comprehensive support. Using RFEM 6 and RSTAB 9, you can create load and result combinations fully automatically according to the Russian standard SP 20.13330.
These powerful programs help you efficiently implement the complex requirements of Russian building regulations and perform calculations quickly and accurately. Benefit from a user-friendly, according to standards solution that makes your work easier and guarantees maximum accuracy.
Design of Reinforced Concrete Members, Columns, and Surfaces According to SP 63.13330
The Concrete Design add-on for RFEM 6 / RSTAB 9 provides you with excellent support when you want to design reinforced concrete members, columns, and surfaces according to the Russian standard SP 63.13330.
With this powerful add-on, you can efficiently design your reinforced concrete structures according to standards and ensure that they comply with Russian building regulations. The software simplifies the calculation process so that you can rely on precise and reliable results.
Steel Design According to SP 16.13330
Dlubal Software offers a variety of helpful add-ons that make your work easier. One of these tools is the Steel Design add-on for RFEM 6 / RSTAB 9. It allows you to perform the ultimate and serviceability limit state design checks of members according to the Russian standard SP 16.13330.
Using this add-on, you can design your steel structures efficiently and in accordance with the standard to ensure that they meet the specific requirements of Russian building regulations. The software supports you in creating precise and reliable calculations.