- Rozwiązania
- Zaimplementowane normy
- Normy rosyjskie (SP)
Normy rosyjskie (SP)
Zasady i normy są ważne. Gdzie planujecie swój projekt i na co należy zwrócić uwagę? W przypadku norm międzynarodowych, programy Dlubal są niezawodnymi towarzyszami dla klientów z całego świata. Liczne normy są zintegrowane z RFEM i RSTAB, a odpowiednie rozszerzenia umożliwiają projektowanie konstrukcji stalowych, żelbetowych i drewnianych. Tutaj znajdziecie przegląd norm dostępnych w programach, dla poszczególnych krajów.
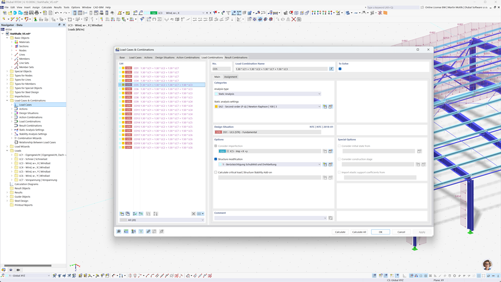
Automatyczne generowanie kombinacji w RFEM 6 i RSTAB 9
Jeśli planujesz budowle w Rosji, programy statyczne Dlubal oferują Ci kompleksowe wsparcie. Dzięki RFEM 6 i RSTAB 9 możesz w pełni automatycznie tworzyć kombinacje obciążeń i wyników zgodnie z rosyjską normą SP 20.13330.
Te zaawansowane programy pomagają w efektywnym wdrożeniu skomplikowanych wymagań rosyjskich przepisów budowlanych, umożliwiając szybkie i bezbłędne przeprowadzanie obliczeń. Skorzystaj z przyjaznego dla użytkownika, zgodnego z normami rozwiązania, które ułatwia pracę, jednocześnie gwarantując najwyższą dokładność.
Projektowanie prętów, słupów i powierzchni z betonu zbrojonego według SP 63.13330
Dodatek Betonbemessung dla RFEM 6 / RSTAB 9 oferuje doskonałe wsparcie, gdy chcesz wymiarować pręty, słupy i powierzchnie z betonu zbrojonego zgodnie z rosyjską normą SP 63.13330.
Dzięki temu wydajnemu rozszerzeniu możesz efektywnie i zgodnie z normami projektować swoje konstrukcje żelbetowe, zapewniając, że spełniają one rosyjskie przepisy budowlane. Oprogramowanie upraszcza proces obliczeniowy, dzięki czemu możesz polegać na dokładnych i bezpiecznych wynikach.
Projektowanie konstrukcji stalowych wg SP 16.13330
Oprogramowanie Dlubal udostępnia Państwu wiele pomocnych dodatków, które ułatwiają pracę. Jednym z tych dodatków jest Wymiarowanie stali dla RFEM 6 / RSTAB 9. Umożliwia ono wykonanie analiz w stanie granicznym nośności i użytkowalności dla prętów zgodnie z normą rosyjską SP 16.13330.
Dzięki temu dodatkowi można efektywnie i zgodnie z normami wymiarować konstrukcje stalowe, aby upewnić się, że spełniają one szczególne wymagania rosyjskich przepisów budowlanych. Oprogramowanie wspiera Państwa w tworzeniu precyzyjnych i niezawodnych obliczeń.