366x
004077
2024-01-08

Протокол результатов

Данные стальных соединений можно добавить в протокол результатов, созданный в части 1. Чтобы открыть этот документ, в 'навигаторе - Данные' дважды щелкните на элемент 1 в категории " Протоколы результатов".

В протоколе результатов откройте 'Менеджер протокола результатов' с помощью кнопки Изменить протокол результатов на панели инструментов (вторая справа). Также можно выбрать в меню « Изменить» возможность « Изменить протокол результатов».

Активируйте папку элемента отчета Расчет стальных соединений , чтобы включить в него расчетные данные. Затем нажмите «Сохранить и показать».

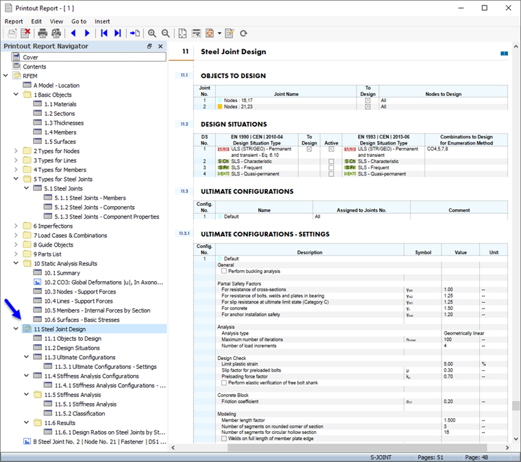
Глава 11 протокола результатов содержит данные по умолчанию для расчета соединения.

Инфо

Если вы работали с частью 2 и 3 учебного пособия, то нумерация глав будет отличаться.

В главе 11.5.2 описана классификация, а в главе 11.6.1 - расчетные коэффициенты для каждого типа стального соединения.

Настройка содержания

Чтобы добавить или удалить раздел, можно использовать 'Менеджер протокола результатов', как описано в части 1. Щелкните правой кнопкой мыши по разделу 11.6 Результаты , например (1), чтобы открыть контекстное меню этого раздела. Там выберите возможность Изменить (2).

В 'Менеджере протокола результатов', можно для расчета стальных соединений определить категорию 'Результаты' в области 'Позиции протокола'. Активируйте, например, флажки Расчетное соотношение на стальных соединениях по расчетной ситуации и Расчетное соотношение на стальных соединениях по узлам , чтобы добавить эти результаты в протокол результатов.

Нажмите Сохранить и показать , чтобы закрыть 'Менеджер протокола результатов' и обновить протокол результатов.

Графика стального соединения № 2, который вы распечатали в окне 'Результаты в стальных соединениях' (см.|изображение045163|Предпросмотр распечатки графики#изображение) находятся в конце Главы 11. При желании можно перетащить данный элемент в другое место, например, в Раздел 11.6.2.

Печать графики

Чтобы добавить изображение в протокол результатов, сверните окно предварительного просмотра с помощью кнопки Сведение к минимуму в строке заголовка 'Протокол результатов'. Снова появится рабочее пространство RFEM, отображающее стальное соединение углового узла (см.|изображение045053|Расчетные соотношения крепежных элементов и сварных швов#Изображение). Поверните и увеличьте модель, чтобы хорошо рассмотреть соединение.

Чтобы распечатать это изображение, нажмите кнопку Кнопка списка рядом с кнопкой Распечатка на панели инструментов. Откроется список опций печати. Нажмите кнопку Печать графики в протоколе результатов.

Предпросмотр изображения представлен с несколькими вариантами настройки макета.

Установите флажок "Пользовательское имя" в области 'Настройки изображения' (1). Затем введите Угловой узел в поле ввода справа, чтобы заменить заголовок по умолчанию. Убедитесь, что в области 'Графические изображения' (2) установлен Как экранный вид.

В области 'Размер и поворот окна изображения' выберите параметр Высота , чтобы можно было задать вертикальный размер изображения (3). Задайте Соотношение высот 50 %, что означает, что используется только половина страницы. Затем нажмите «Сохранить и показать».

Протокол результатов будет создан снова с изображением на последней странице раздела 'Стальные соединения'.

Наконец, закройте протокол результатов с помощью кнопки Закрыть .

Вы завершили часть пособия по расчету соединения. Сохраните данные, нажав кнопку Сохранить на панели инструментов.