366x
004077
08-01-2024

El informe

Los datos de las uniones de acero se pueden agregar al informe que se creó en la Parte 1. Para abrir este documento, haga doble clic en el elemento 1 en la categoría Informes del 'Navegador - Datos'.

En el informe, abra el 'Administrador de informes' haciendo clic en el botón Editar informe en la barra de herramientas (segundo desde la derecha). Alternativamente, seleccione Editar informe en el menú Edición.

Active la carpeta del elemento de informe Cálculo de uniones de acero para incluir los datos de cálculo. Luego, haga clic en Guardar y mostrar.

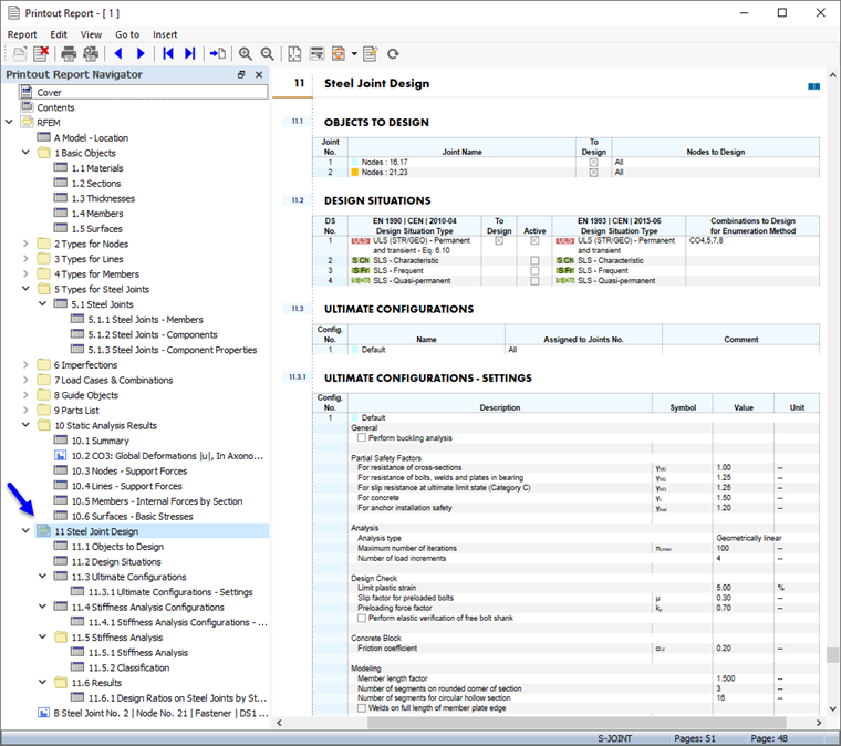
El capítulo 11 del informe contiene los datos predeterminados del cálculo de la conexión.

Información

Si trabajó en las partes 2 y 3 del tutorial, la numeración de los capítulos es diferente.

El Capítulo 11.5.2 contiene la clasificación, el Capítulo 11.6.1 las razones de tensiones de cada tipo de unión de acero.

Ajuste del contenido

Para agregar o eliminar un capítulo, puede usar el 'Administrador de informes' como se describe en la Parte 1. Haga clic con el botón secundario en el capítulo 11.6 Resultados , por ejemplo (1), para abrir el menú contextual de este capítulo. Allí seleccione la opción Edición (2).

En el 'Administrador de informes', la categoría 'Resultados' del cálculo de uniones de acero se establece en el área 'Elementos del informe'. Active las casillas Razón de tensiones en uniones de acero por situación de proyecto y Razón de tensiones en uniones de acero por nudo , por ejemplo, para agregar esos resultados al informe.

Haga clic en Guardar y mostrar para cerrar el 'Administrador de informes' y actualizar el informe.

El gráfico de la unión de acero núm. 2 que ha impreso en la ventana 'Resultados en unión de acero' (consulte el capítulo Vista previa de la copia impresa gráfica ) se colocan al final del capítulo 11. Si lo desea, puede arrastrar ese elemento a otra ubicación, por ejemplo al Capítulo 11.6.2.

Impresión de gráficos

Para agregar una imagen al informe, minimice la ventana de vista previa haciendo clic en el botón Minimizando en la barra de título 'Informe'. Vuelve a aparecer el espacio de trabajo de RFEM mostrando la unión de acero del nudo de esquina (véase el capítulo Razones de tensiones de medios de fijación y soldaduras ). Gire y haga zoom en el modelo para una buena vista de la conexión.

Para imprimir esta imagen, haga clic en el botón Botón de lista junto al botón Imprimir en la barra de herramientas. Se abre una lista de opciones de impresión. Haga clic en Imprimir gráfico en informe.

La vista previa de la imagen se presenta con algunas opciones para ajustar la disposición.

Seleccione la casilla de verificación Personalizar nombre en el área 'Configuración de la imagen' (1). Luego introduzca Nudo de esquina en el cuadro de texto a la derecha para reemplazar el título predeterminado. Asegúrese de que se haya configurado Como vista de pantalla en el área 'Imágenes gráficas' (2).

En el área 'Tamaño y giro de la imagen gráfica', seleccione la opción Altura para que pueda definir el tamaño vertical de la imagen (3). Introduzca la relación de alturas al 50 %, utilizándose solo la mitad de la página. Luego, haga clic en Guardar y mostrar.

El informe se crea de nuevo con la imagen en la última página del capítulo 'Uniones de acero'.

Finalmente, cierre el informe haciendo clic en el botón Cerrar .

Ahora ha completado la parte del tutorial sobre el diseño de la unión. Guarde los datos haciendo clic en el botón Guardar en la barra de herramientas.